SSFINALITY,即将脱颖而出的黑马
随着币圈行情的升温,不少币种在一月有余的时间实现了翻倍走势。主要的预期来明年初自比特币现货ETF即将批准,再加上明年四月份比特币减半的利好加持,加密市场一片热闹景象。不少人再次把注意力盯在了百倍币赛道上。毕竟在2021年的牛市中,数百个币种实现了一年不到的时间达到了50-500倍的涨幅,百家争鸣的景象再次在币圈上演绝不是奇迹,而是符合预期。那么,想参与一个大黑牛,选好一个初期潜力项目尤为关键。项目本身的团队配置,技术应用前景,是否获得融资和市场普遍认可是不可或缺的部分,下面介绍一个即将带领区块链行业革命的项目:SSFINALITY。

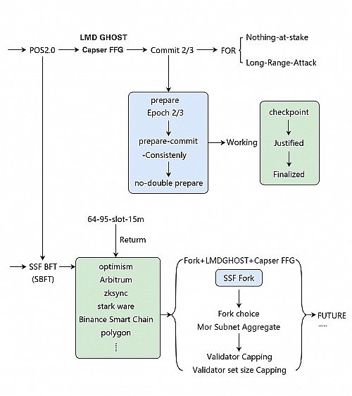
SSF,全称Single slot Finality(单 Slot 最终性),是一个单插槽区块链运营平台。他拥有一个巨大的区块链生态系统,并将结束混合链状态。独立打造SBFT语言,使用 LMD Ghost 分叉算法,选出主链。使用 Casper FFG 进行检查点(Checkpoint)的敲定。Casper the Friendly Finality Gadget对分片链状态(Crosslink)的投票利用FORK的深度参与,而fork选择的短期改进(例如view-merge)也可能会对SSF fork选择的工作产生影响;将聚合工作6426委员会256 验证和16指定聚合器,以及每一个将它们看到的所有签名组合在一起,形成一个聚合签名( 96 字节+ 256 位位字段)。同时及时与视图合并fork choice补丁,完美的完成了速度提高后的安全问题,解决以太坊传输15分钟到16秒的提高!

以太坊(EVM)目前有什么问题?
1.最混合共识的最大问题是,它将叉子选择与插槽相结合,并结合一个小工具最终确定块。这些问题是:用户体验。大多数用户不愿意等待15分钟的最终结果。今天,即使是交易所也经常认为,在确认(~3-5分钟)12到20次后,存款是“确定的”,尽管12-20 POW确认提供的安全保障(与真正的POS固定手稿相比,与真正的POS手稿相比)非常低。

2.交互式错误。Casper FFG最终确定和LMD Ghost叉选择之间的“接口”是复杂性的重要来源,这导致了一些需要相当复杂的补丁才能修复的攻击。经常会发现更多的弱点其他协议的复杂性。维护机制(如已解决的验证设备)需要数百行标准代码。
重点一:SSFINALITY解决问题的道路
在Alex Obadia团队不断升级后,SSF-拜占庭容错(SBFT语言模型)和该模型将于2026年实现,主要网络将于2025年初启动。SBFT语言的操作逻辑基于原始的LMDGHOST+CAPSER FFG,并使用LMD GHOST分叉算法来选择主链。F使用Casper FFG完成检查站。
Casper The Friendly Finality Gadget深入参与FORK对链条状态的投票,以及FORK选择的短期改进(如View-Merge)也可能影响SSF FORK的工作;聚合工作6426委员会将是6426。256个验证和16个指定的聚合物,以及他们看到的每个签名组合形成聚合签名(96字节+ 256字段字段)。与此同时,它及时与叉子选择补丁的观点合并,以在速度提高后完美地完成安全问题。使用最新的验证设备进行维(NVS)进行智能清理,并使用超级社区验证模型来确保2048ETH的能力。由于以太坊的巨大运营,组织是保留的,SBFT不得以独立的方式运营。它将与其他公共链相似。它也不受以太坊的控制,同时得到其核心成员的支持,并解决EVM停机问题。
重点二:团队的主要负责人
亚历克斯·奥巴迪亚,前以太坊Vyper(L2网络升级技术经理);他在2022年与以太坊创始人之一的视频对话中讨论了SSFinality可行性方案的最终讨论。

重点三:投资方实力雄厚
SSFINALITY 项目估值20亿美金,可通过官媒体查询A轮融资陆续获得了接近6家资深资本投资共1700万美金,用于GAMEFI DEX等生态的开发,其中包括美国老牌对冲基金Tiger Fund、币安投资项目DODO CRYPTO、以及币安早期投资机构Black Hole Crypto,黑洞资本、币圈百科网Coinmaketcap的投资机构LXID FINANCE 机构、Cosmos的投资机构 North Venture和AXS的投资机构 BT LABS等等。

重点四:SSF币的核心竞争力
1. 发行量少,采用通缩,全部Staking出来。总供应量为2100万,而通过变量与质押通缩方式,最终链上留存130万枚,采用全流通的方式运营,打造节点自制。

SSF币凭借其独特的竞争力和价值储存属性,目前处于最早期,其具备成为下一个千倍币的潜力。随着加密货币市场的繁荣和去中心化应用的普及,SSF币有望在未来实现爆发性增长。作为投资者,关注SSF币这一潜力股,或许可以为我们的投资组合带来意想不到的收益。
郑重声明:本文版权归原作者所有,转载文章仅为传播信息之目的,不构成任何投资建议,如有侵权行为,请第一时间联络我们修改或删除,多谢。
XRP 涨至 7.5 美元?分析师告诉 XRP 大军为纯粹的烟火做好准备!
加密货币分析师 EGRAG 表示,XRP 即将迎来关键时刻,价格可能大幅上涨,这取决于能否突破关键...
今晚ETH迎来暴涨时代 op、arb、metis等以太坊二层项目能否跑出百倍币?
北京时间7月23日晚上美股开盘后 ETH 的ETF开始交易。ETH的里程碑啊,新的时代开启。突破前...
Mt Gox 转移 28 亿美元比特币 加密货币下跌 ETH ETF 提前发行
2014 年倒闭的臭名昭著的比特币交易所 Mt Gox 已向债权人转移了大量比特币 (BTC),作...