科普:Vitalik 近期演讲频繁提到的“无状态”是什么?对以太坊去中心化有什么意义
编译:GaryMa 吴说区块链
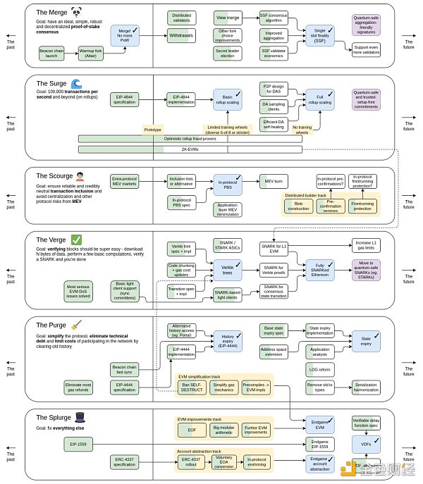
Vitalik 在近期的韩国区块链周、新加坡演讲甚至是以太坊执行层核心开发者会议 (ACDE) 上,都共同提及过一个话题:状态(State),而随之左右的则是与其相关的各种解决方案概念,如无状态、状态过期(State Expiry)、历史数据过期(History Expiry,EIP-4444)、Verkle 树、甚至是地址空间的扩展压缩(Address Space ExpandCompression)。当然,这其实也不是什么新的路线图调整规划,在 Vitalik 去年 11 月发布的以太坊的最新路线图中,这些主要归属于 The Verge 和The Purge 关键路线。

本文便结合这两大关键路线以及一些新的思路挑战,一起回顾一下 Vitalik 心中的状态解决路线。
状态(State)
以太坊中的状态指的是一个包括所有外部拥有账户(EOAs)、它们的余额、智能合约部署以及相关存储的综合账本。这个状态不是静态的;它会随着新用户的增加和新智能合约的部署而不断扩展。
目前,全节点必须存储这个不断增长的数据集,以正确验证区块并确保状态转换正确,使验证过程本质上是有状态的。而这种不断增长的存储要求因此提高了运行全节点的硬件要求,将导致验证者越来越中心化。
根据 etherscan.io/ 数据,当前运行一个快速同步全节点至少需要 1200 Gb(以 Geth 客户端为例),这还是在已经进行了状态修剪,删除了较早之前的状态数据,只保留最近的状态的前提下。如果是存档节点,即全节点会保留所有历史状态,包括每个区块的状态,那么需要的容量需要约 15,400 Gb,并且未来还是一直增长,即社区常说的 “状态爆炸”。


这也是 Vitalik 在韩国区块链周上所强调的:节点的中心化是以太坊网络面临的最大问题之一,应该通过使节点的运行更便宜、更容易来解决。
为了应对这一系列挑战,以太坊社区一直在努力寻找改进和优化的方法,即我们开头所例举的各种解决方案概念。
状态解决方案
无状态(Statelessness)
无状态(Stateless)核心概念是将状态数据外部化,不再需要每个节点存储完整的状态。在这种模式下,节点只需维护区块头和相关交易信息,通过状态证明(State Proofs)来验证和重建状态。
无状态的主要作用和意义在于减轻节点的存储负担,提高网络可扩展性,使更多节点能够轻松参与验证,同时仍然保持了以太坊的去中心化性质。
Verkle树
目前,以太坊依赖 Merkle-Patricia 树来哈希和压缩其状态数据。然而,这种树结构中 Merkle 证明的大小可能会变得太大,使它们不太适用于无状态模型所需的见证。
为了解决这个问题,以太坊计划过渡到 Verkle 树,这是一种更高效的数据结构。Merkle-Patricia 树和 Verkle 树都共享一个重要的能力,即生成见证——密码学证明,允许任何人轻松确认状态根中特定信息的存在与公开可用。
Verkle 树的优势在于它们在生成较小的证明大小方面效率更高。
历史数据过期(History Expiry,EIP-4444)
EIP-4444 旨在实施历史数据过期,这是一项升级,要求节点停止在点对点网络上托管超过一年的历史区块。删除历史数据显著减轻了节点运营者的磁盘空间需求。同时,它还通过消除适应历史区块不同版本的代码的需要,简化了客户端软件。此外,EIP-4444 与 PDS(Proto-danksharding)的结合确保了定期数据修剪;EIP-4444 每年修剪一次,而 PDS 每月修剪一次数据区块。尽管这有助于减少节点的数据存储需求,但也引发了有关历史数据的保存和恢复的担忧。
状态过期(State Expiry)
无状态性消除了验证者在验证区块时需要维护完整状态的必要性。但状态并不会消失;它的持续增长仍然是网络的长期挑战。
为了解决这个根本问题,社区便提出了状态过期(State Expiry)方案。
状态过期将自动修剪那些保持不变的状态部分,比如一年,将它们移到一个单独的树结构中,并从主要的以太坊协议中删除它们。
值得一提的是,状态过期只有在迁移到 Verkle 树后才变得可行。另外,Vitalik 在韩国区块链周 KBW2023 上表示:如果有无状态和 PBS,状态过期可以是低优先级的。
因为如果届时区块提议者构建者分离(Proposer-Builder Separation、PBS)实现后,在无状态下,尽管区块构建者仍需要访问状态来创建区块,但届时的区块构建者已经被预期能够有效处理状态的增长,因为这领域允许一定程度的中心化,构建者们的节点性能自然能够满足需求。
尽管目前协议级别 PBS 尚未纳入以太坊主网,但是我们大致通过了解 Mev-Boost PBS 当前的市场分布,也能大致了解未来主网的一个趋势走向,mevboost.pics 的数据统计如下:

另外,状态过期(State Expiry)的实现涉及以太坊地址格式的改变,目前有两种方案:地址空间扩展(address space extension)vs 地址空间压缩(address space compression)。前者是将地址长度增加到 32 字节(当前地址格式为 20 字节),但需要复杂的逻辑来向后兼容并且现有的合约也必须更新;后者虽然保留 20 字节格式,不过将前 6 字节用于前缀以及地址周期的标识,虽然这样大大减少了兼容难题,但也随之引来另一个难题,地址长度只剩下 14 字节便不再具有抗碰撞能力,从而引入一些地址创建的潜在安全问题,这也是目前社区所面临的重大挑战。
总结
现在,我们大致可以根据上述技术解决方案的实现难题以及缓急,排除前后优先级(2 或许可以同等):
1. Verkle 树
2. PBS
3. 无状态
4. 历史数据过期(EIP-4444)
5. 以太坊地址格式的改变(压缩/扩展)
6. 状态过期
综上,可降低节点运行门槛,保持节点的去中心化以及潜在的状态爆炸问题,减轻状态增长以优化网络通信负载。
当然,目前依旧是任重道远。
郑重声明:本文版权归原作者所有,转载文章仅为传播信息之目的,不构成任何投资建议,如有侵权行为,请第一时间联络我们修改或删除,多谢。
XRP 涨至 7.5 美元?分析师告诉 XRP 大军为纯粹的烟火做好准备!
加密货币分析师 EGRAG 表示,XRP 即将迎来关键时刻,价格可能大幅上涨,这取决于能否突破关键...
今晚ETH迎来暴涨时代 op、arb、metis等以太坊二层项目能否跑出百倍币?
北京时间7月23日晚上美股开盘后 ETH 的ETF开始交易。ETH的里程碑啊,新的时代开启。突破前...
Mt Gox 转移 28 亿美元比特币 加密货币下跌 ETH ETF 提前发行
2014 年倒闭的臭名昭著的比特币交易所 Mt Gox 已向债权人转移了大量比特币 (BTC),作...
吴说区块链
文章数量
22粉丝数
0