TIMC 驱动的模块化区块链 Axiomesh:致力于构建「Mass Commercial Adoption」新范式
撰文:JIN,Techub News
在区块链技术的演进历程中,我们正见证历史性的转折点:「Mass Adoption」即区块链的大规模普及,指的是区块链技术从封闭的小范围应用扩展到广泛的行业和市场的过程。它是区块链技术跨越早期采用者的界限,渗透到普通消费者生活的每个角落,成为社会运作不可或缺的一部分。
意味着区块链不再是应用于单一的场景或者特定的行业,而是一种全面的变革,它包含了从金融服务的去中心化,到社交媒体、游戏、艺术品收藏的数字化,再到供应链管理和企业资源规划的透明化。它预示着在不久的将来,区块链将成为我们工作、社交、娱乐乃至治理的基础架构,正如互联网在过去几十年中所扮演的角色一样。
在这个过程中,大规模商业化模块公链 Axiomesh 站在了变革的前沿。它不仅仅是「Mass Adoption」的实践者和推动者,更是其中大规模商业化「Mass Commercial Adoption」的开拓者 。通过其创新的模块化平台,Axiomesh 使得企业能够轻松地将区块链技术集成到他们的业务中,通过模块化结构为不同行业提供了定制化的区块链解决方案。这使得 Axiomesh 成为了一个多功能的枢纽,支持各种形态的区块链应用,从企业级的供应链管理到个人的数字娱乐体验。它不仅仅是作为一个效率工具,更是作为一种新的价值创造和交换方式。

Axiomesh 核心团队深耕「商业化区块链」多年,成为了在这一轮周期中第一批吃螃蟹的人。带着在传统行业与 Web3 之间摸爬滚打数年的积累,其推出的 Axiomesh 希望实现行业期盼已久的「Mass Commercial Adoption」推动互联网进入一个更加公正、高效和互联的新时代。
构建「Mass Commercial Adoption」新范式
Axiomesh 是什么?
Axiomesh 是由国内领先的区块链解决方案团队精心打造的项目,其核心团队汇聚了来自国内外顶尖学府的精英,在区块链领域有着丰富经验,经过多年的技术沉淀与商业实践,曾自主研发区块链系统、开源跨链系统以及隐私计算等产品,对行业影响深远。
Axiomesh 专为满足「Mass Commercial Adoption」而生 ,旨在解决用户使用门槛高,用户隐私保护缺失,公链可扩展性差等阻碍 ⌜Web3 商业革命⌟ 的最后难题。
其易用性和对各种商业需求的定制化服务将会吸引来大量用户。随着区块链技术成为主流,越来越多的企业和个人将寻求进入这一领域。Axiomesh 通过提供一个高效、用户友好的平台,吸引了那些寻求易操作,安全、去中心化解决方案的个人用户或机构。
用户所拥有的资产包括但不限于通过在 Axiomesh 上智能合约创造的新资产,以及可以通过跨链将引入的其他链上资产。随着平台上的商业应用增加,其资产的类型和价值也将随之增长,而这些资产将在 Axiomesh 上流通和交换,为用户提供价值的存储和增长机会。
用户的参与和资产的积累为 Axiomesh 生态系统注入活力,进一步推动原生代币 AXC 的需求。其价值的形成不仅仅基于 Axiomesh 的高性能、安全、隐私保护,还基于未来用户对商业化应用的需求,这一点将会在 TIMC 协议部分详细描述。
随着 Axiomesh 在不同行业中的应用案例增多,市场对其原生代币 AXC 的信心和预期自然会随之增强。
创新点:TIMC 协议与激励机制
当前应用类公链众多,每个都试图展现其独特之处。而 Axiomesh 的优势在于其强大的技术基础和对商业需求的深刻理解。它不是简单地追求技术上的突破,而是追求如何将这些突破转化为商业价值。其中最大的创新便是 TIMC 协议。
TIMC 协议与原生代币 AXC

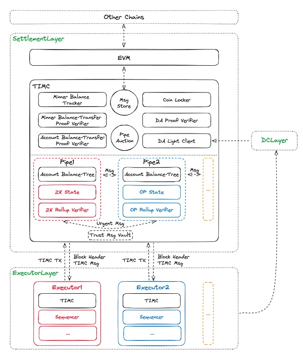
TIMC 协议示意图
可信模块间通信协议(TIMC)是 Axiomesh 革命性的大脑,它涉及区块链技术的多个关键领域,用创新的视角重新定义了跨链通信、Rollup 机制和经济模型。它支持多种 Rollup 类型,允许执行层无限制选择的 ZK 算法,这赋予了执行层前所未有的灵活性和自由度。其中:
TIMC 协议强制要求结算必须使用结算层原生代币支付 Gas 费,这能提高代币流动性并简化用户体验。具体的 Gas 价格则由每个执行层自己决定。这与一些公链不同,后者可能允许多种代币用于交易费用支付,有时导致用户体验复杂化。
不同于大多数公链通常采用的固定或市场驱动的资源分配模型,TIMC 协议会限制执行层的数量,以平衡可扩展性和结算层的压力。执行层的使用权(Pipe)将通过原生代币以拍卖的形式进行租用,这是一种资源管控和经济激励的结合。
主流公链如以太坊将所有数据存储在链上,可能导致数据膨胀的问题。TIMC 协议支持将数据上传到一个专门的数据存储层(DC层),这样的设计可以减轻结算层的负担,提高隐私保护和数据存储效率。
得益于 TIMC 协议的设计,通过这一系列设计实现原生代币 AXC 价值最大化。其中,数据与资产的跨链流动、链上的交互、支付商业应用服务的费用以及结算层结算的费用都需要使用原生代币 AXC 。因此 AXC 不仅是网络运行的燃料,更是生态系统繁荣的催化剂。
随着区块链的普及、用户数量的增长和链上活动的繁荣,又由于 Axiomesh 链上承载着大量商业应用,因此用户不仅出于投资目的购买 AXC,更多是因为实际商业使用需要。市场对 AXC 的需求将会随之上升。
这种需求的增长会关联到 AXC 的价值,即需求与消耗量的增加将推动价格上涨,从而提升节点运营方的收益。这样的经济逻辑与机制为 Axiomesh 的未来发展提供了坚实的市场基础。
总结来说,TIMC 协议可以展现出对现有区块链解决方案的扩展和优化,特别是在推动和稳定原生代币 AXC 币价方面,以及区块链的可扩展性、跨链互操作性、资源效率和用户体验方面。然而,这些特性的实际应用效果和优势需要在实际部署和使用中得到验证。
奖惩机制与引流激励机制
Axiomesh 的激励与惩罚机制也别具一格,它不仅通过质押保证金模式来确保网络的稳定性,还通过严格的规则和创新的引流激励机制,来鼓励生态贡献者的积极参与,推动网络的健康成长,是是对传统公链做法的一次大胆革新。
与大多数 PoS 公链类似,在Axiomesh中,节点运营方想要通过挖矿获取激励就需要锁定 AXC 作为保证金,以确保网络稳定和防止恶意行为。当节点在运营期间没有产生罚没时候,保证金会全额归还。但是具体对保证金的管理和返还条件可能与主流公链有所不同。
Axiomesh 设有一个详细的罚没流程,会对运营中出现问题的节点进行惩罚,包括没收出块奖励和降低出块概率。这种严格的惩罚机制可能比一些主流公链更为严格,例如比特币或以太坊通常不会因网络波动导致服务不稳定而惩罚节点。Axiomesh 会对多次受惩罚的节点进行逐步罚没保证金,直至完全罚没,这种渐进式的罚没策略在主流公链中不常见。
此外,Axiomesh 引入了首创的引流激励机制,通过交易中的 「引流地址」来奖励对生态有贡献的行为。这种直接在交易中嵌入激励措施的方法是一种创新,不同于传统的交易费用和区块奖励结合的模式。

引流激励示意图
总体来说,Axiomesh 的挖矿和激励机制旨在通过质押保证金、严格的惩罚和罚没流程以及引流激励来促进网络的稳定性和生态发展,这些措施可能在保证网络质量和激励贡献者方面提供了一些新的思路。这些机制的有效性和对生态的影响需在实际运行中进一步观察和评估。
开创 Web3 商业化未来
Axiomesh 正处于一个关键的发展阶段,通过其模块化区块链平台,它不仅预备为大规模商业应用提供底层支持,而且旨在推动 Web3 的广泛普及和商业化。该平台的发展携带着推动行业进入一个新时代的野心,解决了用户门槛、隐私保护、可扩展性、交易效率和跨链互操作性等核心问题。
目前 Axiomesh 正在寻找的合作伙伴,通过建立更多合作关系,以确保技术能够满足不同行业的需求,为不同的企业提供各种规模的商业应用支持以及区块链解决方案解决方案,为 Web3 的商业化铺平了道路。
随着项目的不断发展,Axiomesh 有望成为区块链技术商业化应用的一个重要里程碑,引领行业进入一个新的数字化时代。
后记
在与 Axiomesh 团队交流的时候,团队成员对笔者表示在 2017 年时就曾经计划过完全投身 Web3 行业,但因为种种原因并没有「捅破那一层窗户纸」。事实上,包括 zkSync 在内的项目逐渐开始意识到在 Web3 行业内本身去寻求增量已是一件非常低效的思路,只有让 Web3 走向主流,更多的被普通用户使用和接受,Web3 才算是真正打开市场。
当市场中已经几乎要将 Web3 Native 和结合传统的区块链画出界限时,我们找到了一只优秀的华人团队来做出当下欧美项目都鲜有尝试的概念与领域。借助多年的经验,Web3 在香港和更广泛的亚洲也可以走出一条不一样的前进道路。
郑重声明:本文版权归原作者所有,转载文章仅为传播信息之目的,不构成任何投资建议,如有侵权行为,请第一时间联络我们修改或删除,多谢。
XRP 涨至 7.5 美元?分析师告诉 XRP 大军为纯粹的烟火做好准备!
加密货币分析师 EGRAG 表示,XRP 即将迎来关键时刻,价格可能大幅上涨,这取决于能否突破关键...
今晚ETH迎来暴涨时代 op、arb、metis等以太坊二层项目能否跑出百倍币?
北京时间7月23日晚上美股开盘后 ETH 的ETF开始交易。ETH的里程碑啊,新的时代开启。突破前...
Mt Gox 转移 28 亿美元比特币 加密货币下跌 ETH ETF 提前发行
2014 年倒闭的臭名昭著的比特币交易所 Mt Gox 已向债权人转移了大量比特币 (BTC),作...
TechubNews
文章数量
272粉丝数
0