全面解读x402:数字智能体的加密支付新标准
原文作者:Figo @IOSG
互联网的底层架构从未为"支付"而生
互联网最初的设计目标是传输信息,而不是传输价值。HTTP 和 DNS 等协议让数据可以瞬时在全球范围内传递,但它们并没有内置原生的收费机制。HTTP 预留了一个状态码 402 Payment Required(支付请求),用于处理访问需要付费的场景,但由于当时并没有一种机器可编程、可验证的支付方式,这一状态码被搁置了三十多年,从未真正启用。
结果:形成了一套"补丁式"的变通方案
为了实现内容变现,开发者不得不在协议层之上叠加各种外部系统:
- 绑定信用卡的订阅制账户
- 采用按月结算的 API Key 模式
- 基于广告的商业模式,用户以"注意力或数据"间接付费
这些体系都默认"用户是人类"。它们依赖注册、登录、表单和中介机构,并不适用于自主运行的软件或机器。
互联网正在进入"软件即用户"的阶段
我们正在进入一个新的使用范式:发起请求的不是人,而是软件本身。
- AI agents 正在独立请求数据、调用模型、执行任务
- 数字服务正从订阅制转向"按调用计费",以每次 API 调用、每次推理、每毫秒算力单位收费
在这种场景下,传统支付方式(信用卡、账户充值)完全失效。机器需要的是一种"嵌入在协议中的支付机制",实现无需人工干预的自动结算。
互联网已经具备机器之间通信的带宽,现在它需要具备机器之间交易的原生能力。
x402 的出现:激活互联网原生支付层
x402 是在 2025 年推出的一项开放支付标准,旨在正式激活 HTTP 402 状态码,将其转变为互联网原生的支付机制。相比于传统模式需要创建账户、绑定信用卡或预充值,x402 将支付请求直接嵌入 HTTP 响应中,使客户端(无论是人、机器人,还是 AI agent)都可以自动识别支付信息,并完成结算。
简而言之,x402 让一次 HTTP 请求同时具备"数据传输"与"价值传输"属性。只要支付完成,访问权限即可即时打开,无需账号或人工操作。
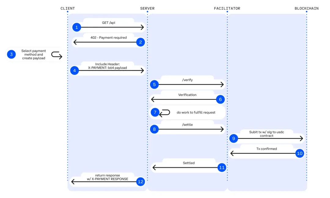
x402 的标准化交互模型
x402 定义了三类参与方:
- Client(客户端):发起请求的用户、应用或 AI agent
- Server(服务端):提供数据或服务的主体(API、网站等)
- Facilitator(结算方):负责验证支付是否完成。当前大多数实现基于区块链,但理论上任何具备可验证结算能力的系统都可接入
基本流程:
1. 客户端请求某资源(如:GET /premium-data)
2. 服务端返回 HTTP 402,并附带支付条件(支付资产、金额、接收地址等)
3. 客户端使用稳定币(如 USDC)发起支付
4. 结算方验证支付完成
5. 客户端重新发起请求,并附上支付证明
6. 服务端返回数据
这一流程全程可编程、无需人工参与或账户体系。

▲ x402 支付流程(来源:x402 白皮书 https://www.x402.org/x402-whitepaper.pdf)
x402 与传统模式的核心区别

类比来看:HTTPS 并没有创造新的网站,但它让"安全通信"成为互联网的原生能力;同样,x402 不是一个新应用,而是把"支付"下沉到互联网协议层,使价值流动与数据流动一样成为互联网的基础功能。
为什么是现在,以及它将带来什么变革
互联网的底层假设一直是"用户是人类"——他们会打开浏览器、登录账户、手动完成支付。然而这一前提正在失效。AI agents 和自动化系统正逐步成为互联网的主动参与者,它们会自主请求数据、调用服务、执行操作,并且不再需要人类在环路中批准每一次交互。如果这些智能体要真正参与经济活动,它们不仅要能发出请求,也必须具备即时、可编程地完成支付的能力。
为什么此刻成为转折点
多项关键技术趋势正在汇聚,为 x402 的落地创造条件:
- 稳定币已成为互联网的原生货币,它为机器提供一种全球通用、可编程、即时结算的支付资产。
- 低成本 Rollup 与高性能结算链的出现,使"按请求计费"的微支付模式在经济上可行,交易成本可以低至千分之一美分。
- AI agents 正从被动工具转变为主动经济主体,它们可以自主发起交易、购买服务,并创造价值。
- ERC-8004 等 agent 身份标准,以及 Google AP2 等协议的推出,为 agents 提供可验证身份和交易历史,使网络能够识别"谁在支付、为何支付"。
这些趋势共同构成了 x402 成为机器原生支付传输层的基础。
x402 所开启的新模式
x402 使价值可以像数据一样在互联网上自由流动。这意味着支付不再依赖人工交互或订阅制模型,而是面向实时的机器对机器经济活动。
AI 与 API 的按需交易
Agents 可以按调用付费获取数据或模型访问,无需 API Key 或预充值:
- AI agent 实时支付获取市场数据
- 研究模型按检索解锁专有信息
自主化基础设施消费
算力与存储以使用量计费:
- AI agent 按每次 GPU 推理付费
- 去中心化模型按调用次数收取费用,而非订阅模式
机器之间的自主商业活动
数字智能体之间可以直接交易:
- 游戏内 AI agent 自动购买资源
- 物联网设备按需求自动支付带宽或传感器数据
这一转变正在把互联网从"信息网络"升级为"机器经济网络"——一个由 agents 组成的市场系统,它们可以在协议层原生完成支付、购买和协调服务。
生态动能正在形成
x402 不再局限于加密原生领域,而正在被运行在互联网与支付基础层的机构采用。这表明 x402 正处于走向标准化的路径上,有望成为机器在互联网上进行原生交易的底层组件。包括 a16z 在内的主流行业研究也在报告中提到,x402 是解决 AI 支付与结算挑战的重要方案之一。

▲ 加密解决方案应对 AI 挑战(来源:a16z《State of Crypto 2025》报告 https://a16zcrypto.com/posts/article/state-of-crypto-report-2025/)
推动采用的关键力量
Cloudflare: 互联网基础设施集成
Cloudflare 正在将 x402 的支付处理直接集成至其全球边缘网络,使支付逻辑在基础设施层执行,而不是作为应用层代码存在。同时,Cloudflare 推出了 NET Dollar,一种面向机器自动结算的美元稳定币,可实现即时确认与全球覆盖。Cloudflare 明确指出,互联网的下一代商业模式将基于 agent 之间的微支付互动。
Google: Agent Payments Protocol (AP2)
Google 推出了 Agent Payments Protocol(AP2),用于让 AI agents 能够在 Web2 与 Web3 环境中发起认证、支付与结算操作。AP2 本身是支付中立的,但原生支持基于 x402 的加密支付扩展,使 x402 有望成为 Google Cloud、消费级应用与企业服务中 agent 经济的默认结算层。
Visa: Trusted Agent Protocol
Visa 推出了 Trusted Agent Protocol,旨在确保发起支付的 AI agent 可被验证、授权,并能够与真实用户意图关联。该协议与 Cloudflare 合作构建,并与 x402 对齐,为主流合规场景提供身份与信任基础设施。
使用量快速增长
过去一个月,随着更多服务集成该标准,以及自主 agents 准备通过 x402 端点发起支付,x402 的使用量加速上升。
过去 30 天(数据来自 x402scan):
- 交易次数:1.35 百万
- 支付总额:148 万美元
- 活跃付费 agents:72,150 个
- 有效支付端点:960 个
值得注意的是,其中大部分增长发生在最近 7 天,显示出采用曲线已经进入加速阶段。

▲ x402 全球统计(过去 7 天,来源:x402scan https://www.x402scan.com/)
这波增长主要由基于 x402 的投机性实验推动(例如通过 x402 端点铸造代币)。尽管这些活动具有投机属性,但它们起到了压力测试的作用,同时显著提高了开发者对 x402 作为支付原语的关注度。
生态版图

▲ x402 生态市场图(来源:@henloitsjoyce https://x.com/henloitsjoyce/status/1980654010249167279)
预测市场长期关注二元结算,导致预测市场极为信息降维。未来的社会感知型预言机,需要获取更多数据源,并对于不同的数据采取动态的模型以综合评估。在和 Polymarket 相关的 defi 项目交流下来,意识到在市场进行中的动态结算数据也有非常大的设计空间。支持更持续的预测市场如体育赛事的实时动态赛中交易等,在连续价格市场或组合性市场如 parlay 等模式有非常大的机会但是目前预言机并不支持。
x402 生态正在快速扩张,涵盖结算服务商、基础设施提供方、agent 平台以及应用服务。这一趋势表明,x402 正逐渐成为其他机器协议构建的基础设施层。
展望
x402 仍处于早期阶段,目前市场对其的关注中确实存在一定的投机性。但这种短期情绪并不能掩盖其所代表的底层结构性转变:支付首次能够与数据传输处于同一协议层实现,使自主智能体能够在没有账户系统、没有中介、也无需人工授权的情况下,在互联网上原生完成交易。
x402 的长期价值并不在于标准本身,而在于它所激活的整套新型基础设施:包括 agent 身份标准、可编程钱包、低延迟结算网络,以及机器之间的协调协议。无论未来最终的支付标准是否仍是 x402,它已经开启了一个不可逆的方向——互联网正从"为人类提供信息"演变为"由软件驱动经济活动"的网络。
郑重声明:本文版权归原作者所有,转载文章仅为传播信息之目的,不构成任何投资建议,如有侵权行为,请第一时间联络我们修改或删除,多谢。
早报 | Lighter 24 小时交易量突破 110 亿美元;Circle Q3 财报公布;Strategy 美股市值跌破其 BTC 持仓价值
整理:ChainCatcher 重要资讯: 币安将停止币安直播平台服务,币安广场将继续提供直播服务...
24H热门币种与要闻 | Sui将推出原生稳定币USDsui;美SEC拟推出基于Howey测试的代币分类法(11月13日)
1、CEX 热门币种 CEX 成交额 Top 10 及 24 小时涨跌幅: BNB -0.78%...
星球日报
文章数量
11042粉丝数
0