波场 TRON 行业周报:BTC 休整 ETH 狂飙,JP Morgan & 三星投资参投 Canton Network
上周,美国股市整体延续强劲表现,标普 500 和纳斯达克指数连续收创历史新高,科技和 AI 芯片产业支撑市场活跃。美联储政策预期出现分歧,部分委员呼吁7月降息25个基点,但特朗普政府频繁干预美联储,引发市场对货币政策稳定性的担忧。未来几个月经济与市场走向高度依赖贸易局势发展、通胀演变以及美联储货币政策调整的实际路径。
美国众议院自 7 月14日起举行“加密货币周”,重点审议多项政策框架。此类政策动向强烈提振比特币价格及加密市场合法化预期。机构持续流入与立法利好形成积极基础,但高杠杆和超买状态增加短期波动风险。建议投资者保持结构性看多但提高风险管理意识,密切关注后续法案进展及市场资金动态,尤其留意衍生品市场风险信号。整体来看,加密行业正步入迈向规范与大规模机构参与的新时代,未来波动性仍将较高。
融资 1800 万美元, BitGo 与 Coinbase 参投的项目 Veda —原生收益基础设施,简化跨链 DeFi 操作与收益嵌入;融资1000万美元的 Units . Network —支持链间互操作的模块化 Layer ‑0 链工厂。
简介
Veda 是一个 DeFi 金库基础设施( vault primitive ),即用于资产定价、记账、安全、优化和自动化管理的协议级机制。它具备非托管、信任最小化和可组合性等特性,使企业、资产发行方、协议、区块链、公链钱包及应用程序能够在无需重新构建复杂智能合约和链下基础设施的前提下,开发出企业级的 DeFi 产品。
通过抽象化处理跨链操作、收益优化和风险缓释等复杂流程, Veda 大幅降低了消费者和机构参与链上金融的门槛。集成 Veda 的协议可为用户提供实时且透明的安全保障,实现无缝接入。
Veda 在金库和资产策展( curation )领域始终保持市场领先地位,其主要成就包括:
架构简述
Veda 的方法论:跨链可组合的 DeFi 金库基础设施( Vault Primitive )
DeFi 金库基础设施使开发者能够更轻松地引入资本、降低风险并优化生态系统流动性。 Veda 的 BoringVault 正是这一过程的核心,通过以下功能实现:
核心差异化特征:
BoringVault 架构与资金流动:企业级 DeFi 安全框架的模块化设计
BoringVault 从零开始构建,旨在成为最安全、最灵活的企业级 DeFi 产品开发框架。
其模块化架构采用最小化核心合约逻辑(约 100 行代码,因此被称为“ boring ”金库),核心功能依赖多个实用型智能合约模块共同完成:
资金流动流程

点评
Veda 作为原生 DeFi 收益基础设施,具备模块化、非托管、可组合等显著优势,能够支持跨链操作、复杂策略执行及企业级产品构建,显著降低开发门槛,提升安全性与灵活性。其代表性金库 BoringVault 通过极简核心逻辑与可插拔模块设计,实现资产的高效管理与动态收益分配。
然而,其策略执行和跨链依赖较多外部模块和预言机,可能在极端市场或链间通信延迟下带来一定操作风险与同步挑战。
简介
Unit Zero 是一个高性能、可扩展、安全的基于 Waves 的网络,兼容 EVM ,具备去中心化治理和面向未来的互操作性,采用 LPoS 共识机制并由 Unit 0 激励机制驱动。
架构简述
Unit Zero 是一个构建于 Waves 区块链之上的高性能网络,具备以下优势:
核心功能:
工作流程拆解
Unit Zero 网络由一系列相互连接的节点组成。
注意: Unit Zero 的 Layer -1 网络还利用了部分 Waves Layer -0 节点。

链合约通过以下方式维持 Layer -1 网络中的共识:

公平的 PoS 算法,机制如下:
区块创建:被选中的生成器:
分叉解决:优先考虑控制超过 50% Layer -1 生成余额的生成器链。
核心要素拆解
1. 节点
节点是维护区块链完整性的基本组件,通过存储数据、验证交易以及确保共识和数据准确性来发挥作用。
Unit Zero 节点由两个组件组成:

奖励
通过运行节点,你可以通过以下方式赚取奖励:
2. 网络架构
Unit Zero 的网络由互联的节点链组成,其中包括 Layer -0 和 Layer -1 网络结构。这些层级之间的协作确保了高效的区块链操作,并保持网络的稳定性和安全性。
3. 共识机制
Unit Zero 使用 WAVES LPoS ( Leased Pro of of Stake ) 共识机制,通过生成器的承诺( Generator Commitment )来参与 Layer -1 区块的生产。其核心特点包括:
4. 网络环境
Unit Zero 网络运行在两个不同的环境中:
通过这些组件, Unit Zero 实现了高效、安全且去中心化的区块链生态系统,支持复杂的交易操作和可扩展性测试。
点评
Unit Zero 的优势在于其多层次的架构设计,结合了 Layer -0 和 Layer -1 网络,提供了高效的扩展性和稳定性。它采用 WAVES LPoS 共识机制,确保区块生成的公平性,同时通过链契约实现强大的共识保障。此外,节点结构灵活,支持开发者在主网和测试网之间进行无风险的开发和调试。
劣势在于,由于依赖于多个层级的网络和共识机制,可能导致初期的技术复杂度较高,且对节点的管理要求较为严格。同时,虽然奖励机制鼓励用户参与,但实际奖励的大小可能受网络流量和交易量波动的影响。
简介
Canton Network 是由 Digital Asset 推出的公有 Layer ‑1 区块链,专为机构金融场景打造,兼具隐私性、互操作性和可扩展性。其基于 DAML 智能合约构建,执行“按需可见”的隐私机制,使不同参与方仅能访问与其相关的交易数据。该网络由 Linux 基金会下属的 Global Synchronizer Foundation 提供支持,并由多家金融机构共同治理,支持如代币化债券与现金等原子级跨应用交易,同时确保账户隔离与合规控制。
与现有区块链网络类似, Canton Network 实现了参与方之间敏感数据的实时同步。它在公链网络上具备私有链级别的隐私保护能力,网络中的各个应用共享一个公共账本视图。 Canton Network 使用功能强大的智能合约语言 Daml ,能够为每一个资产或数据片段内置可编程隐私机制。 Canton 协议还允许每个应用独立扩展,从而提升可用性并保持较低费用。
特点解析
1. Daml
Daml 是一个开源的智能合约语言与开发框架,旨在简化多方参与应用的开发、运行与维护,同时确保隐私保护与数据一致性。更具体来说:
合约
Daml 将“合约”定义为网络中多个参与方就某一工作流达成的代码化协议;这些参与方被称为合约签署方( signatories )。此外,还有一些仅能查看合约但不签署的参与方,称为合约观察者( observers )。一个参与方可以是使用私钥签名的个人实体,也可以是采用灵活多重签名策略的联盟组织。因此,资产既可以由中心化实体发行,也可以由多个机构组成的联盟共同签署。
交易
合约是在一笔交易中被创建的,一旦创建即视为“生效”。后续的某笔交易可能会将该合约归档( archive ),使其变为“失效”状态。
为了在保障隐私的前提下确保网络中各参与方之间的一致性,交易需具备两个关键特性:
系统中所有处于活跃状态的合约被称为“活跃合约集”( Active Contract Set , ACS ),其状态由交易图生成。每笔交易都可以创建或归档合约,同时引用其所依赖的合约。新交易作为原子性更改,附加在交易图的末尾,并可能包含多个子交易,不同参与方将看到不同的子交易内容,因此每个参与方所观察到的 ACS 是全局 ACS 的一个子集。
这种交易模型类似于比特币等公链所采用的 UTXO 模型,但有两个显著区别:
此外, Daml 中的交易结构是树状的,这种结构支持工作流的组合。已有工作流的树结构可作为更复杂工作流中的子树进行整合。每个参与方仅需验证与自身相关的子树,其他部分则可忽略。

图 1:具有子交易隐私的交易图示例。 Alice 和 Bob 仅能看到完整交易图的一部分。初始状态下共有三个活跃合约,每位参与方只能看到其中两个。交易 1 和交易 2 分别由 Alice 和 Bob 提交,对活跃合约集( ACS )进行了更新:归档了两个初始合约,创建了两个新合约,并创建并归档了两个临时合约。经过这两笔交易后,系统中共有三个活跃合约(图中以紫色表示),每位参与方只能访问其中的两个。
换句话说, Canton 的账本模型与其他区块链的主要区别在于:在 Canton 中,每个参与方只能看到活跃合约集( ACS )的一部分和全局交易图的一个子图,这被称为该参与方的“视图”( view )。这种特定于参与方的视图本身就是一个合法账本,并可由该方节点本地验证,整个过程中无需信任其他任何参与方。
当某个交易或子交易到达某参与方节点时,该节点将进行三项验证:
智能合约语言
Daml 是一种现代函数式编程语言,具有静态类型系统,可在编译阶段排除多种不符合预期的行为和逻辑错误。
开发者通过“合约模板”定义数据结构、工作流语义和交易执行逻辑。模板在概念上等同于面向对象编程中的类定义,或数据库中的数据表结构。每个模板包括以下内容:
账本模型
Daml 的账本数据模型采用不同于传统区块链的方式,以解决隐私性和可扩展性的问题。在 Daml 模型中,账本并不会在所有参与方之间完全复制,而是根据隐私规则进行分片,每个参与方仅存储与自身相关的“视图”或“账本片段( shard )”。因此,网络中不存在一个所有人共享的账本副本,而是每个参与方都有一个只包含其自身合约的账本。交易发生时,只有交易的相关方会更新各自的账本视图。
这带来一个挑战:如果智能合约的记录被分散在许多只对特定参与方可见的账本中,如何确保这些合约记录的准确性与一致性? Daml 通过引入“虚拟全局账本”的概念来解决这一问题。所有参与方的账本视图都被视为一个全球虚拟账本的子集。该虚拟账本并不存在于某一具体数据存储中,而是通过一致性机制( Canton 协议)确保每个正常运行节点的账本视图都是这一全局账本的有效子集。
此外, Daml 的设计支持“网络中的网络”架构。每个参与方可连接至一个或多个子网,而 Canton 协议则能够在这些子网之间同步数字资产交易。这种架构不仅保障了隐私性,还提升了性能与可扩展性。
最终, Daml 的完全去中心化、以参与方为中心的账本模型,不仅保障了合约和资产所有权的私密性与正确性,也允许用户在多个子网间自由组合、构建分布式金融与业务网络。

图 2: Canton 的账本模型。每个参与方拥有自己的有效账本, Canton 协议通过与全球账本保持一致性来同步各方状态。全球账本是虚拟的,即没有任何单一参与方存储其完整内容。在该示例中,活跃合约集( ACS )共包含六个合约,但每个参与方仅能访问其中的 2 到 4 个合约,图中以蓝色标示。
2. Canton
Canton 是一个开源、具备隐私保护能力的区块链协议,专为实现 Daml 的账本模型而设计。其核心特征包括:

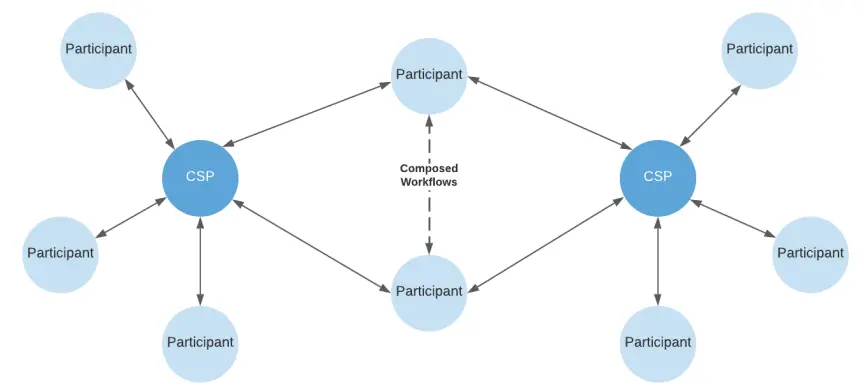
图 3: Canton 网络拓扑结构。各参与方通过 Canton 服务提供商( CSP )或由联盟组成的虚拟 CSP (v CSP )相互连接。只要参与方的节点连接到同一个 CSP 或 v CSP ,便可进行交易。网络中不存在任何一个节点需要处理全部交易的情况。
虽然单个节点在处理能力和存储方面存在限制,但 Canton 网络本身没有固有的扩展瓶颈:参与节点仅处理自身相关的数据和工作流,而不同的同步域会并行同步这些数据。参与方可自由选择连接任何同步域,只要该同步域的 CSP 接受其连接请求。开放同步域允许任何符合规范的请求加入。
Canton 支持一个公共许可网络,任何人都可以出于各种原因部署 Canton 同步域,成为 CSP 。同步域之间不是孤立的;共享一个或多个同步域的参与方可以组合更高级的工作流,包括通过应用选择的同步域处理的多应用原子交易。合约的签署方和观察方可以控制哪些同步域负责同步其合约,并且可以选择重新分配负责合约排序的同步域,从而避免同步域的锁定或审查。
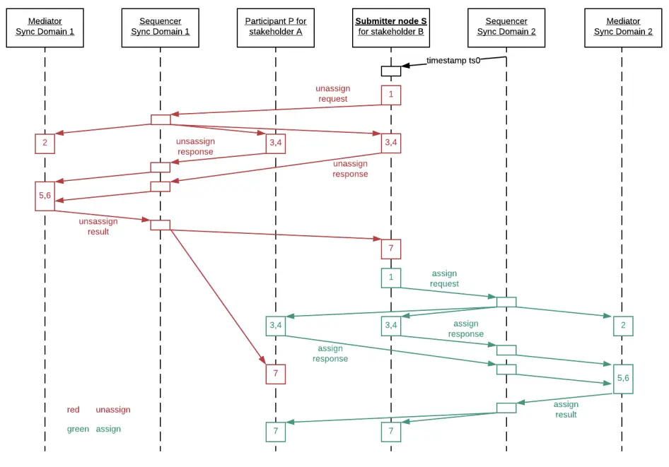
下图展示了将某合约的同步责任从同步域 1 重新分配到同步域 2 的事件顺序。

图 4:同步域重新分配的序列图。合约签署方可以共同同意将某合约的同步职责从一个同步域(及其对应的 CSP )转移到另一个同步域。
数据修剪与合规性:
Canton 支持历史数据的修剪和涂删,节点运营者可以根据需求权衡审计能力和合规要求(如 GDPR 的“被遗忘权”),将历史数据迁移至离线存储以降低成本并保持环境可持续性。通过持续交换加密承诺,确保即使修剪历史数据,参与方仍可防范恶意否认行为。
权益相关者共识机制( Proof - of - Stakeholder ):
Canton 采用两层共识协议保障数据一致性和隐私。

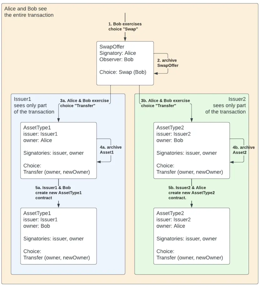
图 5:原子资产交换交易。只有当所有签署方同意两个子交易时,资产交换才会成功,否则交易被拒绝,资产不会转移。 Alice 和 Bob 可查看完整交易内容,而发行方 1 和 发行方 2 仅有权查看交易的部分内容。
应用程序可组合性
在 Canton 中,两个或多个应用可以组合并依赖原子交易,即使它们通过不同的同步域进行同步。例如,两家央行可以各自在本国的 CSP 里同步本币交易,而货币持有者仍能在跨同步域交易中原子性地兑换货币。
虽然像其他区块链一样,可以通过单一全球同步域实现全局组合,但拥有多个同步域带来诸多优势。比如,企业和个人可更好地控制其网络资源;单一全球同步域可能导致部分参与方通信延迟过高;多个同步域可以并行处理请求,提高吞吐量;关键工作流可使用访问受限的新同步域;不同同步域运营商的收费标准也可能不同。以上例子中,各地的本币交易均在央行所在司法辖区内处理。
然而,多个同步域也带来了跨域工作流组合的挑战。 Daml 中,组合工作流意味着不同同步域同步的合约可以在单笔交易中共同使用。若无此能力,将出现多个孤立网络,无法形成真正互操作的网络。
Canton 保证跨子网交易的原子性。由于不同同步域对其处理的子交易之间无共同排序,原子性与系统鲁棒性的平衡变得复杂。为此, Canton 仅允许在所有交易参与方至少连接同一同步域时进行跨子网交易,交易涉及的合约变更通过该公共同步域同步。此外, Canton 还支持变更合约的同步域,将排序权威从一个同步域切换至另一个,提升了灵活性。

图 6:示例网络拓扑。连接多个同步域的参与方可以组合实现跨子网的原子交易,从而支持在多个应用和网络间构建交易工作流。
总结
Canton 作为一个隐私保护强、支持多同步域的开源区块链协议,优势在于其独特的虚拟全局账本模型和分片存储设计,既保障了数据隐私和安全,又提升了系统的可扩展性和性能。同时,灵活的同步域架构支持跨域原子交易和网络互操作,适应多样化的应用场景和合规需求。劣势则可能包括系统复杂性较高,对节点和同步域的协同要求较严,且在实现大规模跨域交易时需要确保多方的稳定连接和共识,存在一定的技术门槛。
美东时间 11 月 1 日)以太坊现货 ETF 总净流出 1092 .56 万美元
BTC

解析
重点阻力:118700美元,120700美元,122000美元
重点支撑:118100美元,117600美元,115700美元
ETH

解析
重点阻力:3820美元,4020美元,4110美元
重点支撑:3680美元,3530美元,3480美元
1.Bitcoin Hyper 启动
2.Lightning 节点收益需主动管理
3.BTC 原生 DeFi 爆发式增长
4.LayerBTC 发布计划
5.Lightning 企业级扩展
1. Viction 非 EVM 链快速崛起
Viction 在第二季度实现显著增长:日活跃用户从 10,000 增至 40,000,月交易量达 1620 万笔, TVL 从 290 万美元增至 1200 万美元。其零 Gas 架构和 PoSV 共识机制有效促进网络参与度。
2. Cosmos 停止 EVM 扩展,专注原生 IBC 架构
Cosmos 项目正式停止其原计划中的 EVM 扩展路径,全面回归 IBC ( Inter ‑ Blockchain Communication )跨链通信协议。该决定提升了 Cosmos 对多链互操作性的集中投入。
3. Euclid 构建统一跨链流动性协议
Euclid 宣布推出统一流动性层,虚拟化处理跨链资产,无需实际迁移资产。其设计兼容包括 IBC 、 CCTP 、 Axelar 等多个跨链协议,将以自有代币 $ EUCL 驱动激励模型。
4. Aave DAO 批准 Aptos 集成,首次进入非 EVM 链
Aave 社区投票通过部署 V3 协议到 Aptos ,成为其首个非 EVM 公链集成。该部署将在 Aptos 测试网率先落地,支持多个主流稳定币与 Aptos 原生资产。
5. Injective 启动原生 EVM 测试网
Injective 上线全新原生 EVM 测试链,支持高达 20,000 TPS ,兼容 Ethereum 、 Cosmos 与 Solana 系资产交互,链上延迟极低。其 DAU 从 5,000 激增至 81,000,并同步启动 RWA (真实资产)通证化项目。
6. The Graph 扩展至多条非 EVM 网络
The Graph 已完成对 Solana 、 Stellar 、 Near 等非 EVM 网络的支持,进一步提升其链上数据索引能力,并启动“ Token API ”与知识图谱产品,服务 AI 数据需求与 DePIN 项目。
7. Caldera 成为 Rollup 快速部署工具代表
Caldera 成功推出一键弹性部署 EVM Rollup 工具链,显著简化开发者部署自定义二层网络的门槛。该工具链正在被多个 Layer ‑2 项目集成。
1. XRP Ledger 推出 EVM Sidechain
XRP Ledger 的 EVM 兼容侧链于 7 月初正式上线,一周内已部署约1,412个智能合约,涵盖了 DeFi 项目和类似 Uniswap 的协议。该网络每5.66秒生成一个区块,无拥堵现象,交易费用仅0.048 XRP ,表明其吸引开发者的潜力和低成本优势。尽管目前日活用户仍少于150个,但生态发展呈积极趋势。
2. Polygon 大幅优化: Bhilai Hardfork 与秒级最终确定性
Polygon 于 7 月1日成功完成“ Bhilai Hardfork ”升级,实现交易最终性由一分钟缩短至约5秒,并启用账户抽象等功能,为下一阶段的“ Gigagas ” 100K TPS 扩容计划占位。该升级极大提升用户体验和支付结算效率。
3. Robinhood 启动自建 EVM Layer -2 与股票通证化
Robinhood 宣布在欧盟推出基于 Arbitrum 的 Tokenized Stock (美国股票通证)交易,并计划构建自己的 EVM 兼容 Layer -2主网,将服务扩展至自研链,支持全天候交易、自动分红和用户自我托管。这标志着传统金融平台向链上金融全面渗透的里程碑。
4. Caldera : EVM 定制 Rollup 快速部署
以“ Caldera ”为代表的 Layer -2 Rollup 平台正在获得开发者关注,具备“一键弹性部署 EVM 链”的能力,支持项目方快速构建定制链。该平台被视为 Layer -2生态发展中重要的基础设施工具,加快应用落地周期。
5. Little Pepe Meme 币生态活跃
$ LILPEPE 是一款部署于 EVM Layer -2 的 Meme 币,目前仍处预售阶段,已筹集超过 300 万美元。该项目利用低交易成本与高速处理优势,定位于 Web3 游戏、 DeFi 、原始 Meme 场景等领域,展现出一定社区活跃度与生态扩张潜力。
6 月美国 CPI 核心通胀有上行压力。核心 CPI 和总体 CPI 预计环比上涨0.2%至0.3%,核心通胀同比升至2.9%,总体通胀至2. 6 %。年度通胀基本保持在2.4%左右,略高于美联储目标,但总体可控。
本周(7月 21 日-7月25日)重要宏观数据节点包括:
郑重声明:本文版权归原作者所有,转载文章仅为传播信息之目的,不构成任何投资建议,如有侵权行为,请第一时间联络我们修改或删除,多谢。
早报 | Lighter 24 小时交易量突破 110 亿美元;Circle Q3 财报公布;Strategy 美股市值跌破其 BTC 持仓价值
整理:ChainCatcher 重要资讯: 币安将停止币安直播平台服务,币安广场将继续提供直播服务...
24H热门币种与要闻 | Sui将推出原生稳定币USDsui;美SEC拟推出基于Howey测试的代币分类法(11月13日)
1、CEX 热门币种 CEX 成交额 Top 10 及 24 小时涨跌幅: BNB -0.78%...
piaolanlan458
文章数量
2939粉丝数
0