探秘Protocol Guild:获赠逾1亿美元,以太坊L1研发与维护的坚实后盾

2024-06-26 16:06:29

原文作者:Karen,Foresight News

ether.fi、Taiko 等项目纷纷向 Protocol Guild 捐赠以及 LayerZero 强制要求空投用户捐赠的举措,在社区内引发了广泛的关注和讨论,同时也伴随着一些不解和疑问。

Protocol Guild 作为以太坊 L1 研发与维护的坚实后盾,其在生态系统中扮演着至关重要的角色。那么,这个神秘而有力的组织背后的成员资格要求、获赠情况以及捐赠释放机制究竟是怎样的呢?本文将带您一探究竟。

Protocol Guild 是什么?

Protocol Guild 是一个专为以太坊 L1 研发维护而设立的组织,致力于通过以太坊生态项目的原生代币激励,为以太坊生态系统中的核心贡献者提供资金支持,确保以太坊网络的蓬勃发展和持续创新。

自 2022 年年初开始,Protocol Guild 就完成机制设计并开始招募成员。同年 5 月,Protocol Guild 开启试点 Protocol Guild Pilot 试点计划,经过两年的精心运营与不断完善, 2024 年 1 月底,Protocol Guild 披露官方承诺并结束试点项目,同时启动 PG v2,旨在使以太坊 L1 研发贡献者在链上直接可识别,并通过使用时间加权列表和明确的成员资格标准,展示当前正在为协议做出贡献的人员及其贡献时长。

Protocol Guild 承诺显示,建议基于以太坊的项目方将 1% 的原生代币用于捐赠给 Protocol Guild ,主要原因是吸引和留住高质量的贡献者,为他们提供更为可观的预期潜在回报,并且能够确保这些代币最终流入有价值的贡献者手中。值得一提的是,这 1% 的原生代币并非一次性释放,而是将分 4 年逐步释放。

为何选择 1% 这一比例?Protocol Guild 的考量在于,若 33% 至 66% 的项目能够采纳这一捐赠标准,那么平均每位成员每年有望获得 50 万美元至 100 万美元的收益。

目前,Protocol Guild 已累计获得价值 7600 万美元(当前价值)的捐赠。在过去的一年里,成员们获得的中位数捐赠金额高达 5.4 万美元。与此同时,Protocol Guild 的成员队伍也从最初的 90 名壮大至如今的 177 名。

Protocol Guild 成员当前有谁?

Protocol Guild 至今已汇聚 177 位成员,他们主要来自以太坊基金会成员以及以太坊主网客户端。

其中,客户端包括 Geth、EthereumJS、Erigon、Hyperledger Besu、Lighthouse、Lodestar、Nethermind、Prysm、Reth、Nimbus、Teku 等,每个客户端内有 6 位到 15 位贡献者被纳入 Protocol Guild,这使得客户端贡献者在整个 Protocol Guild 成员中占据了近 60% 的比例。

除此之外,Protocol Guild 的成员还涵盖了以太坊基金会应用研究组(ARG)、ethPandaOps(以太坊基金会子小组)、Ipsilon 研发团队(专注于 EVM 研究)、以太坊基金会的 Portal Network(致力于重新定义资源受限设备参与以太坊网络的方式),以及 Protocol Support、Cryptography、Consensus R&D、Robust Incentives Group、Testing 等多个关键团队。

其中,一些耳熟能详的成员包括来自以太坊基金会 Protocol Support 团队的 Tim Beiko 和 Danny Ryan,以及共识研究团队(Consensus R&D)的 Justin Drake 等。然而,值得注意的是,Vitalik Buterin 目前并未列在 Protocol Guild 的成员名单之中。

Protocol Guild 成员获得了哪些捐赠?

Protocol Guild 的蓬勃发展离不开众多项目的慷慨捐赠。那都有哪些项目对 Protocol Guild 进行了捐赠?Protocol Guild 成员获得的捐赠如何?

ether.fi 作为第一家承诺向 Protocol Guild 捐赠的项目,在今年 1 月底 Protocol Guild 承诺披露之前,承诺将 1% 的代币供应捐赠给 Protocol Guild,以支持以太坊的持续发展。

随后,DeFi 抵押借贷协议 PWN、基于 zkRollup 的以太坊 Layer 2 项目 Taiko、去中心化借贷池 Ethereum Credit Guild、模块化去中心化存储 Layer 2 项目 EthStorage 以及另外几个 Meme 项目也纷纷效仿,将 1% 的代币分配给 Protocol Guild。

除 1% 的代币承诺外,Protocol Guild 还在试点期间获得了 50 万枚 UNI、 20 万枚 ENS、 200 万枚 LDO、 300 万枚 ARB 等在内的多种捐赠。

来源:Dune https://dune.com/protocolguild/protocol-guild

就连美国现货比特币 ETF 发行商 Bitwise 最近也将其发行的太坊广告 NFT 收益的 50 % 将捐给 Protocol Guild。无独有偶,去年 9 月份,另一 ETF 发行商 VanEck 宣布计划将其推出的以太坊期货 ETF 10% 的利润捐赠给 Protocol Guild,以感谢以太坊贡献者近十年来的付出。

而在前几日,LayerZero 基金会还在代币空投认领过程中实施强制捐赠,要求空投用户为每枚 ZRO 捐赠 0.1 美元 USDC、USDT 或原生 ETH,该笔捐款将直接用于 Protocol Guild。这将导致向 Protocol Guild 捐赠约 1850 万美元。此外, LayerZero 基金会将匹配所有捐赠,最高可达 1000 万美元。

据 Dune 数据显示,Protocol Guild 所获得的捐赠总额目前价值超过 7600 万美元,其中 ether.fi 和 Taiko 的捐赠占据了 66% 的份额。如果再加上 LayerZero 的强制捐赠,Protocol Guild 获赠金额将超过 1 亿美元。

截至本月,Protocol Guild 的每位成员在过去 12 个月内获得的中位数捐赠金额为 5.4 万美元,预计未来 12 个月内将增长至 8.1 万美元。未来四年内,将有 5700 万美元的捐赠资金归属并释放给 Protocol Guild 成员,而这还仅限于当前已收到的捐赠资金。

成为 Protocol Guild 成员需要具备哪些资格?

Protocol Guild 可以看作是针对以太坊研发维护者的一种捐赠和资金分配机制。那么,成为其中一员需要具备哪些资格呢?根据 Protocol Guild 官方文档,以下是一些基本要求:

  • 所在的项目 / 组织完全开源;

  • 定期活跃于以太坊规范存储库、研究论坛、功能原型设计、常规以太坊协议调用等;

  • 专注于研究协议规范、以太坊核心协议维护与开发(比如为 Erigon、EthereumJS、Geth、Hyperledger Besu、Lighthouse、Lodestar、Nethermind、Nimbus、Prysm、Teku 和 Reth 等以太坊主网客户端实施做出贡献等)、与潜在协议变更相关的研究和实施实验或 Protocol Guild 研究等。

然而,满足以上条件只是基础,并不足以确保获得 Protocol Guild 的成员资格。申请者还需在相关组织 / 项目中连续工作至少 6 个月以上,并预期这份工作将持续进行,且贡献中断时期不得超过一个季度。对于非全职成员,其收益权重将按实际情况相应减少。

Protocol Guild 成员的收益份额与其为以太坊贡献时间的平方根(以月为单位)成正比,确保了贡献与回报的公平对应。

目前,Protocol Guild 中,新成员的加入似乎需要通过现有成员的邀请和提名,随后所有现有成员将进行审查和讨论。若提名人与被提名者之间存在利益冲突,需提前进行披露,以确保流程的公正和透明。

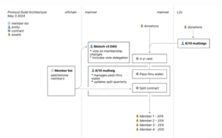
Protocol Guild 捐赠如何释放?

谈及 Protocol Guild 的获赠资金释放机制,其核心在于其智能合约架构。Protocol Guild 借助 Splits 创建的智能合约来管理捐赠资金的归属、分配和流向。所有捐赠都通过主网上的 4 年归属合约进行,该合约将资金归属于一个指定钱包(Pass-Through Wallet),然后该指定钱包将资金发送给分割合约,以根据成员们的贡献份额进行分配。

其中,分割合约包含所有 Protocol Guild 成员的地址以及他们各自的既得资金份额,每季度更新一次,以反映成员资格的变化、成员的增减以及各成员权重的调整。

此外,Protocol Guild 使用 DAOhaus 的 Moloch V3 合约进行链上治理,赋予每一位成员平等的投票权,可以批准或否决链上会员资格的变更。一旦决策达成,Protocol Guild 的多重签名将负责处理这些更改,并通过更新分割合约来反映最新的成员名单和资金分配。

在以太坊的广袤宇宙中,Protocol Guild 以其独特的捐赠和资金分配机制,吸引了致力于以太坊研发和维护的核心贡献者。作为连接资金与贡献者的桥梁,Protocol Guild 不仅确保了资金的合理分配,更为以太坊生态的繁荣发展注入了源源不断的动力。

参考:https://protocol-guild.readthedocs.io/

郑重声明:本文版权归原作者所有,转载文章仅为传播信息之目的,不构成任何投资建议,如有侵权行为,请第一时间联络我们修改或删除,多谢。

推荐文章

早报 | Lighter 24 小时交易量突破 110 亿美元;Circle Q3 财报公布;Strategy 美股市值跌破其 BTC 持仓价值

整理:ChainCatcher 重要资讯: 币安将停止币安直播平台服务,币安广场将继续提供直播服务...

152 2个月前

24H热门币种与要闻 | Sui将推出原生稳定币USDsui;美SEC拟推出基于Howey测试的代币分类法(11月13日)

1、CEX 热门币种 CEX 成交额 Top 10 及 24 小时涨跌幅: BNB -0.78%...

星球日报
165 2个月前

DAT的拐点?这12家财库公司代表mNav已跌破1

@OdailyChina @LeoAndCrypto 2025 年是 DAT 蓬勃发展的一年,自从...

星球日报
181 2个月前

解读 Fusaka 升级:扩容、降本、提速,以太坊的又一次「性能飞跃」

以太坊现货 ETF 在上周疲弱后重新录得净流入,市场情绪正逐步回暖。以太坊的下一次升级,也已经在路...

223 2个月前

美SEC主席最新演讲:告别混乱十年,加密监管进入清晰化时代

女士们、先生们,早上好!感谢你们的热情介绍,也感谢邀请我今天来到这里,我们将继续探讨美国如何引领下...

星球日报
195 2个月前

停摆结束=市场反弹?美股、黄金、BTC历次政府重启后表现全解析

原文作者:David,深潮 TechFlow 北京时间 11 月 13 日凌晨 5 点,一场持续...

星球日报
161 2个月前