参与Runes符文必知》 为什麽要拆分UTXO?如何执行与概念详解

2024-04-25 15:04:33

比特币符文 Runes 协议上缐后火爆市场,本文将解析 UTXO 的详细概念、如何拆分的执行方式。
(前情提要: 比特币符文Runes协议上缐倒数,该如何準备钱包、UTXO、省钱小技巧?
(背景补充: 抓住爆击》符文Runes上缐倒数:参与方式、钱包註册与UTXO拆分全面指南

本文目录

期符文再次点燃了比特币网路生态的热度,但许多新钱包在进行链上操作时往往出现馀额充足,但提示 UTXO 不足的情况。本文将解析什麽是 UTXO,为什麽会出现 UTXO 不足的情况,以及为何要拆分、如何拆分 UTXO 等问题。

什麽是 UTXO?

从较为标準的定义上而言,UTXO(未使用的交易输出)是比特币的核心概念之一,UTXO 是一种记录交易输出状态的方式,它追踪了每个未使用的交易输出,以确定哪些比特币属于哪个地址。

类比简单理解,每个 UTXO 就像一张钞票,它有特定的面值(比特币数量)并附加了一个锁,只能被一个私钥𫔭啟。当你要传送比特币时,你需要选择一些钞票,将它们合并成一个新的钞票,并用收件人的锁重新锁上。

举个例子:如果你有两个 UTXO,一个价值 10 比特币,另一个价值 20 比特币,你可以将它们合并成一个新的 UTXO,总价值为 30 比特币,然后用接收方的地址重新锁上。这样,你就完成了一笔交易,将 10 比特币和 30 比特币传送给了接收方,同时生成了一个新的 UTXO。

例如下图的 Cathy,获得了来自 Bob 的 10 枚 BTC 的 UTXO 和来自 Alice 的 20 枚 BTC 的 UTXO,其「馀额」可以理解为 30 枚 BTC,而 Cathy 可以将这些 UTXO 拆解、组合并对外发送。

为什麽需要拆分 UTXO?

仍以上图为例,BOB 拥有一个写有 20 枚 BTC 的 UTXO,而 Cathy 拥有两个分别写有 10 枚和 20 枚 BTC 的 UTXO。

如 Magic Eden 等平台是禁止使用还未被比特币网路确认的 UTXO 进行交易,因此不论你的一张 UTXO 包含多大的金额,一旦已被使用并且未确认,就不能再进行其他的操作。这也是为什麽经常有使用者遇到钱包馀额充足,但是提示 UTXO 不足的情况。

例如 Cathy 和 Bob 均铭刻了 Ordi 并且都未确认,由于 Bob 没有其他 UTXO,因此无法进一步操作,而 Cathy 能够使用另一个 UTXO 发起交易。

那麽是否 UTXO 越多越好?答案也是否定的,当 UTXO 过于零散,单独金额过小,进行一笔大额支付时就需要合并很多的 UTXO,这将造成手续费用的上升,并且当前比特币网路交易费率高昂,将进一步激增交易成本。

如何拆分 UTXO?

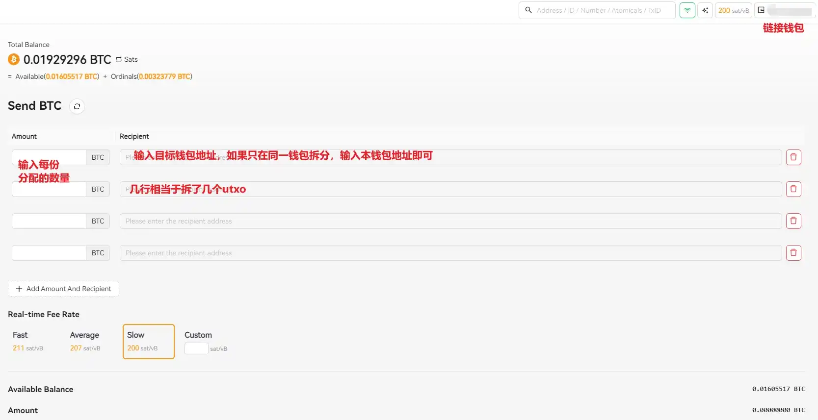
目前最为常用的拆分与合并 UTXO 的工具为 Wizz.Cash

使用者进入网站后可在右上角连结钱包;点选「Add Amount And Recipient」增加行数,每增加一行意味著新增一个 UTXO;并在 Amount 填入每个 UTXO 的数量,在 Recipient 填入接受 UTXO 的地址。

通常而言,UTXO 会随著钱包的交易使用不断增加,但刚从交易所提出的资金往往为单个大额 UTXO,若使用者具备大量蚀刻符文 / 铭刻铭文需求,可提前进行拆分準备。

?相关报导?

V神:以太坊「质押系统」有必要改革、比特币UTXO模型很讚!

科普 | 想了解 BRC-20,先学比特币的 「UTXO 模型」是什麽?

PlanB 放弃预测?比特币估值模型(S2F、挖矿难度、UTXO..)产生分歧

郑重声明:本文版权归原作者所有,转载文章仅为传播信息之目的,不构成任何投资建议,如有侵权行为,请第一时间联络我们修改或删除,多谢。

推荐文章

早报 | Lighter 24 小时交易量突破 110 亿美元;Circle Q3 财报公布;Strategy 美股市值跌破其 BTC 持仓价值

整理:ChainCatcher 重要资讯: 币安将停止币安直播平台服务,币安广场将继续提供直播服务...

174 2个月前

24H热门币种与要闻 | Sui将推出原生稳定币USDsui;美SEC拟推出基于Howey测试的代币分类法(11月13日)

1、CEX 热门币种 CEX 成交额 Top 10 及 24 小时涨跌幅: BNB -0.78%...

星球日报
187 2个月前

DAT的拐点?这12家财库公司代表mNav已跌破1

@OdailyChina @LeoAndCrypto 2025 年是 DAT 蓬勃发展的一年,自从...

星球日报
210 2个月前

解读 Fusaka 升级:扩容、降本、提速,以太坊的又一次「性能飞跃」

以太坊现货 ETF 在上周疲弱后重新录得净流入,市场情绪正逐步回暖。以太坊的下一次升级,也已经在路...

241 2个月前

美SEC主席最新演讲:告别混乱十年,加密监管进入清晰化时代

女士们、先生们,早上好!感谢你们的热情介绍,也感谢邀请我今天来到这里,我们将继续探讨美国如何引领下...

星球日报
214 2个月前

停摆结束=市场反弹?美股、黄金、BTC历次政府重启后表现全解析

原文作者:David,深潮 TechFlow 北京时间 11 月 13 日凌晨 5 点,一场持续...

星球日报
184 2个月前