Metis:Layer 2首个去中心化Pos排序器,尽显黑马之资

2024-01-28 18:01:10

原文作者:Daniel Li,CoinVoice

以太坊生态系统一直面临着可扩展性的挑战,Metis 的崛起正在为这个问题带来全新的解决方案。作为以太坊 Layer 2 扩容解决方案的后起之秀,Metis 最近取得了惊人的成就,尤其是其计划在 2024 年第一个季度推出的首个去中心化 Pos 排序器更是引发了市场的热烈关注。

市场对于 Metis 的未来前景普遍看好,也反应在其代币上,METIS 作为 Metis 原生代币同时也是 Metis 网络的 Gas Token,在刚刚过去的三个月内涨幅超过了 800% ,Metis 的 TVL 更是两次超越同类项目,成为了继 Arbitrum 和 Optimism 之后的 Layer 2 网络第三大巨头。

Metis 的快速崛起并非偶然,除了去中心化 Pos 排序器和 Gas Token 之外,项目方的推动也发挥了重要作用。12 月 18 日,MetisDAO 开发组织 MetisDAO 基金会宣布成立约 1.1 亿美元的生态系统发展基金,此举措进一步提高了 Metis 网络的效率和透明度,同时也为其生态系统带来了新的发展机遇。

三个月涨幅超 8 倍 Metis 崛起引发热议

随着以太坊坎昆升级的开启,市场的关注点暂时从比特币现货 ETF 转向了 layer 2 市场,在众多明星 layer 2 代币中,METIS 以其惊人的涨幅从中脱颖而出,从 10 月初的 15 美元,最高曾一度上涨至 120 美元,涨幅一度超过 800% ,成为了当前最受瞩目的 layer 2 黑马。

除了代币价格的上涨之外,Metis 的 Total Value Locked(TVL)也呈迅猛增长,在过去两个月内两次超过 Base。根据 L 2B EAT 数据显示,截至 1 月 17 日,Metis 的 TVL 已超 9.6 亿美元,过去 7 天涨幅超过 50% ,即将成为第三个突破 10 亿市值的 layer 2 网络。

Metis 的惊人涨幅引发了市场的强烈关注,但同时也带来了一些争议。事实上,就在三个月前,Metis 还只是一个基于 Optimistic Rollup 的 layer 2 方案,相比 Arbitrum、Optimism、Base 等L2网络,Metis 的知名度要小得多,甚至不如 zkSync、Starknet、Linea 等。

因此,一些投资者认为 Metis 的涨幅背后可能存在庄家或做市商的操作。根据一位链上数据分析师的观察,过去一段时间里有 11 个地址被怀疑是 Metis 的庄家或做市商。这些地址在过去的时间内充值了大量 METIS 代币,而且它们的购买和转移行为与 METIS 代币价格的变动高度一致。此外,知名做市商 DWF Labs 也参与了 METIS 代币的交易,他们以较低价格购入大量代币,并在代币价格上涨后获得了显著利润。这一事实进一步支持了庄家或做市商在 METIS 代币涨幅中的可能存在。

尽管存在庄家操作的嫌疑,Metis 作为一个 layer 2 后起之秀,其创新的发展理念和技术优势也赢得了市场对其的极大认可。通过 METIS 价格的持续增长,可以看出投资者对 METIS 未来的涨势仍然持乐观态度。值得一提的是,METIS 尚未上线 Binance,这意味着未来它仍具有再次爆发的潜力。

Metis:去中心化 Pos 排序器的创新者

去中心化排序器是 Layer 2 Rollup 的核心概念,对于实现 Layer 2 原生的 DeFi 和生态爆发具有重要意义。虽然过去几年 Layer 2 取得了长足的进展,并出现了许多创新项目,但在去中心化排序器方面的进展却相对缓慢。特别是那些规模庞大的公链,往往不愿改变现状。这是因为急于推动去中心化排序器可能会对整个 Layer 2 生态产生潜在的危机和挑战,并直接影响项目方的收益。因此,即使是行业排名前列的 Layer 2 公链,如 Arbitrum 和 Optimism,目前也仍然使用中心化的排序器。

然而,区块链的理念告诉我们,去中心化才是未来的方向。传统的中心化排序器将大量交易整理排序并打包成一个交易,然后提交给 Layer 1 进行确认,以实现 Layer 2 的高性能和低手续费。但中心化无法避免单点作恶或故障风险。因此,实现 Layer 2 排序器的去中心化势在必行,而在这方面,Metis 走在了所有 Layer 2 公链的前面。

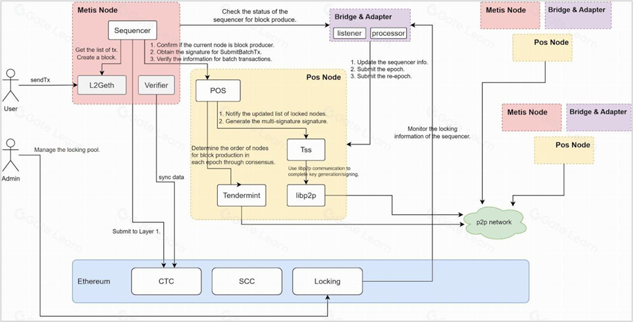
Metis 是首批实践去中心化 Pos 排序器的 Layer 2 网络,为未来的发展提供了一个范本。这个范本不仅实现了排序器的去中心化,还提供了一个基于 PoS(权益证明)的去中心化 Optimistic Rollup 解决方案。在这个范本中,Metis 的去中心化 Pos 排序器包含了三个主要角色:管理员、排序器和 PoS 共识层。

管理员是 Metis 去中心化系统的管理者,负责管理整个系统的运行。他们设定规则,决定哪些排序器可以参与交易排序和处理,并控制交易处理的速度等。

排序器池是系统的核心,由一组经过验证的排序器组成。每个排序器承担不同的任务。其中一个重要的排序器是L2 Geth,负责对交易进行排序和打包成区块。还有适配器模块,用于与其他系统进行交互。另外,还有一个叫做 Proposer 的角色,负责将处理好的交易批量提交到另一个系统中。

PoS 共识层是独立于 Metis 的存在,负责管理排序器之间的签名权限。当需要提交一个交易批次时,至少需要超过一半的排序器进行确认,才能认为该批次是有效的。共识层管理排序器的加入和退出,并确保签名权限的安全重新分配。

为了保障系统的正常运行,Metis 的去中心化 Pos 排序器采用了 Staking 激励制度。排序器池的运营方和共识层节点运营者都需要质押一定数量的代币作为担保。如果有排序器在处理交易时出现不诚实行为,其他人可以提出挑战。如果挑战成功,该排序器将失去部分质押。此外,为了吸引更多参与者,Metis 生态还将推出一些 Staking dApp,以服务于那些没有足够资金进入排序器池的普通用户,如此一来,一个广泛参与、监管透明且每个参与方都能获益的稳定去中心化 Pos 排序器执行框架便呼之欲出。

目前 Metis 的去中心化 Pos 排序器已经在 Sepolia 测试网上进行了测试,并于 2024 年 1 月 3 日开启了社群测试。参与者可以通过测试 dApp、Learn to Earn 等方式获得积分,积分的不同等级将获得不同类型的 NFT 奖励。通过所获得的 NFT,参与者将有机会获得社群测试的空投奖励。Metis 积极鼓励社群广泛参与,以便更好地测试网络的稳定性,发现并修复潜在问题,并推动去中心化 POS 排序器解决方案的进一步完善。

另辟蹊径的 Metis 生态布局

如何吸引更多的开发者加入生态系统,构建新的项目并进行持续创新是所有公链发展生态系统所需要面临的课题,在以往的 layer 2 用户争夺战中,各个 Layer 2 项目都利用各自的优势吸引用户,例如 Optimism 通过多轮空投吸引了大量用户,随后利用开源元件 OP Stack 逐步构建了自己的超级链宇宙。Arbitrum 则积极引入了顶级的 DeFi 项目,如 Uniswap、Aave、Curve、1inch等,从而吸引了大量的用户。

相较于这些背景和实力深厚的老牌 layer 2 项目,Metis 则更多的是凭借着本身的技术优势以及擅于揣摩用户心理,来吸引了大批开发者和项目入驻 Metis 生态系统。
首先在费用方面,凭借 Hybrid Rollups 的巧妙设计,Metis 生态的交易体验既高效又安全,另外 Metis 集成了一个去中心化储存 MemoLabs,这使得其交易费用相比较于 Optimism、Arbitrum 低了十数倍,ETH 转帐小于$ 0.01 。虽然未来随着 Metis 将 DA 层改为 ETH 主网,交易费用虽然会有所上升,但也在一个低廉的范围之内,且交易安全性会进一步提高。

其次,Metis 注重揣摩用户心理需求,通过多种手段吸引用户和项目进入生态系统。Metis 进行了大量的空投活动,并开展了去中心化 Pos 排序器社区测试,为积极参与测试的社区成员提供丰厚奖励。此外,Metis 还推出了 Metis 倡导者计划,为那些认同 Metis 发展理念并具有内容创作能力和社交媒体影响力的社区成员提供奖励。

另外,Metis 非常重视开发者的体验,Metis 保留了 Optimistic Rollup 架构,提供了 EVM 等效性,使得大量以太坊开发者能够轻松入驻生态系统。此外,Metis 还提供了详尽的技术文件、开发教程和相关技术工具,并组建了开发者交流社群,促进技术交流与学习。Metis 还通过 Bug 赏金计划和骇客松活动资助开发者,并提供资金、技术和行销支援。

目前 Metis 生态应用超过 100+,DeFi、钱包、NFT 等板块均囊括其中,其中也不乏 Aave、SushiSwap、Stargate 等拥有较高知名度的 DeFi 应用,从默默无闻的 layer 2 公链到目前排名仅次于 Arbitrum 和 Optimism 第三大 layer 2 公链,Metis 的崛起也为长期陷入 OP 系 VS ZK 系的竞争内耗的以太坊 layer 2 赛道开辟了一个新的道路。通过技术+激励手段以及坚定的去中心化理念,Metis 或将在即将到来的牛市中开启新的叙事。

郑重声明:本文版权归原作者所有,转载文章仅为传播信息之目的,不构成任何投资建议,如有侵权行为,请第一时间联络我们修改或删除,多谢。

推荐文章

早报 | Lighter 24 小时交易量突破 110 亿美元;Circle Q3 财报公布;Strategy 美股市值跌破其 BTC 持仓价值

整理:ChainCatcher 重要资讯: 币安将停止币安直播平台服务,币安广场将继续提供直播服务...

152 2个月前

24H热门币种与要闻 | Sui将推出原生稳定币USDsui;美SEC拟推出基于Howey测试的代币分类法(11月13日)

1、CEX 热门币种 CEX 成交额 Top 10 及 24 小时涨跌幅: BNB -0.78%...

星球日报
165 2个月前

DAT的拐点?这12家财库公司代表mNav已跌破1

@OdailyChina @LeoAndCrypto 2025 年是 DAT 蓬勃发展的一年,自从...

星球日报
181 2个月前

解读 Fusaka 升级:扩容、降本、提速,以太坊的又一次「性能飞跃」

以太坊现货 ETF 在上周疲弱后重新录得净流入,市场情绪正逐步回暖。以太坊的下一次升级,也已经在路...

221 2个月前

美SEC主席最新演讲:告别混乱十年,加密监管进入清晰化时代

女士们、先生们,早上好!感谢你们的热情介绍,也感谢邀请我今天来到这里,我们将继续探讨美国如何引领下...

星球日报
195 2个月前

停摆结束=市场反弹?美股、黄金、BTC历次政府重启后表现全解析

原文作者:David,深潮 TechFlow 北京时间 11 月 13 日凌晨 5 点,一场持续...

星球日报
161 2个月前