数据可用性解决方案及项目盘点

2024-01-14 15:01:08

DA 解决方案盘点

在上一篇关于数据可用性的文章《 Web3 科普|数据可用性为何对于 Layer 2 如此重要?(上) 》中,我们介绍了L2面临的数据可用性(DA)问题主要是安全性与成本之间的权衡。在权衡之下也产生了链上与链下的 DA 解决方案,以下将具体介绍这两种不同的方案。

链上解决方案:Proto-Danksharding

链上解决方案指的是L2依然将以太坊作为 DA 层,并且依靠以太坊降低数据可用性成本。

Proto-Danksharding(又名 EIP-4844)便是以太坊降低数据可用性成本的方案。它引入了一种新的交易格式——Blob,L2上传的交易数据将以 Blob 的格式在以太坊共识层上作非永久存储,为L2带来了更廉价的数据可用性。

这意味着以太坊未来将作为一个实时公告板,板上的数据公告一段时间后便会删除,L2必须自己想办法储存所有数据的备份。

Proto-Danksharding 预计将在以太坊今年年底的坎昆升级中上线

链下解决方案

通俗的讲,链下解决方案即是不再将以太坊当做 DA 层,转而寻找更加经济的方式获得数据可用性。根据去中心化和安全性的不同,可将链下解决方案分为四种:Validium、数据可用性委员会(DAC)、Volition、通用型 DA 方案。

  • Validium

在以太坊最初探索的扩容方案中,使用有效性证明并将数据发布在链上的称为 ZK Rollup,同样使用有效性证明但将数据发布到链下的称为 Validium;使用欺诈证明并将数据发布在链上的称为 OP Rollup,同样使用欺诈证明但将数据发布到链下的则是 Plasma。

Plasma 的扩容方案现在已经被以太坊抛弃,在以太坊宣布以 Rollup 为中心的扩容路线后,Validium 也渐渐无人问津。但因为 Validium 发布到链下的交易数据由一个中心化运营商管理,所以 Validium 现在被特指一种高中心化的 DA 方案。

在这种模式下虽然交易方隐私得到了极大保护,DA 成本被降到了最低,但风险也是最高的,如果链下运营商出现故障或者作恶,用户的资金将无法找回。

  • 数据可用性委员会(DAC)

为了减小由单一运营商带来的单点故障风险,目前 Validium 大多的配套着数据可用性委员会(DAC)使用。DAC 类似于一条联盟链,由多个权威或受信任的节点成员组成,它们会保存交易数据的副本,并在运营商出现故障或恶意行为时公开数据,便于用户提取资金。

DAC 的运行成本也相对较低,但从安全角度来看,一个小型 DAC(8-10 人)依然容易发生私钥被盗取或集体恶意行为,链上资金同样会被冻结或窃取。

  • Volition

Volition 是一种混合模式,它允许用户自行选择单个交易的数据是发布在链上还是链下。例如,在一家选择此模式的 DEX 中,用户可以控制多个账户,在需要交易时将资产转移到链下数据账户进行频繁且廉价的交易,交易结束后再将资产转移会链上数据账户。

因此与单纯的 Validium 相比,Volition 可以继承以太坊一部分的安全性。

  • 通用型 DA 方案

以上讨论的 DA 链下解决方案都是在以太坊的语境下,而还有一类通用型的 DA 方案,他们不止可以为以太坊的L2提供数据可用性,还可以服务更多的链与项目。例如在下一部分要具体介绍的 EigenDA、Celestia、Avail 等。

虽然通用型 DA 方案的技术实现各有不同,但总体思路都是在增强数据可用性的安全性,以求达到公链级安全。因此它们具有自己的验证节点、区块生产者和共识机制等,只不过没有智能合约。

DA 层项目介绍

在模块化区块链的思路下,以太坊几乎占据了共识层和结算层 90% 的份额,执行层经过激烈的竞争后初步形成“四足鼎立”的格局(即 Optimism、Arbitrum、Starknet、zkSnyc)。唯有数据可用性(DA)层的还正处于起步阶段,以下笔者将介绍几个较热门的 DA 层项目,供读者们参考。

StarkEx

StarkEx 是由 StarkWare 团队研发的,专为特定应用程序提供扩容解决方案的框架,因为其也为应用程序提供数据可用性方案,所以也归为 DA 层项目。StarkEx 具有三种数据可用性模式:链上、Validium 及 Volition,与上述介绍的纯粹的 Validium 有所区别的是,StarkEx 提供的 Validium 方案融合了 DAC 来提高安全性。

目前使用 StarkEx 提供数据可用性的项目包括 dYdX v3、Immutable、Sorare、DeversiFi 等。

zkPorter

zkPorter 是由 zkSync 的研发团队 Matter Labs 在 2021 年 4 月提出的一个链下 DA 解决方案。zkPorter 是一条专门供L2发布交易数据的独立链,该链通过 PoS 共识机制来维护安全,zkSync 代币持有者可以质押代币成为 zkPorter 的守护者(Guardians)来验证和签名区块。这也是为什么社区会认为 zkSync 会发币和空投的原因之一,因为 zkPorter 的共识机制涉及到了治理代币。

另外,在 Matter Labs 的设想中,zkPorter 上的账户可以与 ZK Rollup(zkSync Era)上的账户或合约无缝交互,从用户的角度来看,可能唯一明显的区别是 zkPorter 账户的费用会便宜很多倍。

ZK Rollup 与 zkPorter 具有强互操作性

不过值得注意的是,zkPorter 虽然是几年前提出的,但目前依然没有动静,Matter Labs 也没有披露任何关于 zkPorter 测试网及开发进度的信息。

EigenDA

EigenDA 是基于 EigenLayer 开发的 DA 层项目,对于 EigenLayer 不了解的小伙伴可以阅读洞鉴周刊往期文章《 研报|EigenLayer:加固以太坊安全,激发质押新纪元 》。

但从根本上说,与通用型 DA 项目 Celestia、Avail 不同的是,EigenDA 是一个中间件,它没有自己的共识机制,其安全性通过 EigenLayer 的以太坊验证者再质押模式获得。

EigenDA 也是 EigenLayer 上的第一个主动验证服务(AVS),再质押者将 ETH 重新质押进 EigenDA 执行数据验证服务以获得报酬,买方(L2)将数据发布到 EigenDA 从而获得更低的交易成本和更高的 TPS。

虽然 EigenDA 还未上线测试网,但已经有很多团队计划将 EigenDA 集成到其L2中,例如 Mantle、Layer N、Offshore 等。

Celestia

Celestia 是一条通用型的 DA 公链,拥有自己的验证节点、PoS 共识机制,虽然相比于其他链下 DA 解决方案更昂贵,但安全性显著高于它们。

Celestium 是一条以太坊L2链,它使用 Celestia 作为 DA 层,并将以太坊作为结算与共识层。

Celestium 实现数据可用性的方式如下图:

  • Celestium 照常将证明数据(Proofs)上传到以太坊,但将交易数据(Transaction Date)发布到 Celestia;

  • 由 Celestia 的验证节点对数据可用性证明签名后发送到部署在以太坊上的 DA Bridge Contract 进行验证并存储;

  • 以太坊上的L2合约可以随时对其进行访问。

Celestia 先后完成了两轮融资,在 2021 年 3 月的种子轮中完成了 150 万美元的融资,在 2022 年 10 月的第二轮中完成了 5500 万美元的融资,多个知名 VC 参投。

同时,Celestia 9 月 26 日发布的空投消息又将人们的视线引到了模块化区块链和 DA 层赛道。

据官方说明,Celestia 将给 7579 名开发者和 576653 个链上地址空投 TIA(Celestia 的原生资产)。开发者包括公共产品和关键协议基础设施、Eth Research、DA 层项目的公共贡献者(例如 Avail、EigenLayer 以及 Solana),链上地址包括以太坊 Rollup 中的活跃用户与 Cosmos Hub 和 Osmosis 的质押者及 IBC 中继器。

Avail

Avail 原本是 Polygon Labs 在 2020 年创立的一个解决数据可用性问题的项目,但在今年 3 月份其从 Polygon 中脱离,作为一条独立的 DA 公链运行,不在只限于 Polygon 或以太坊。

在技术上,它较于 Celestia 更加复杂一些,主网预计在 2024 年第一季度上线,目前只上线了测试网。Avail 测试网现在已经进行到了第二阶段,用户有多种方式可以参与,包括:

  • 代币获取:用户可以获取 AVL 测试网代币来探索质押和提名功能;

  • 区块链开发:用户可以自由开发与 Avail 集成的模块化区块链应用程序或链;

  • 网络角色:用户可以选择作为验证者或轻客户端加入测试网,从而促进数据验证过程。

显然,相比于做L2的交互,DA 层项目的交互门槛更高,但鉴于 Celestia 已经宣布了空投,因此有条件的小伙伴可以去探索交互一下。

总结与思考

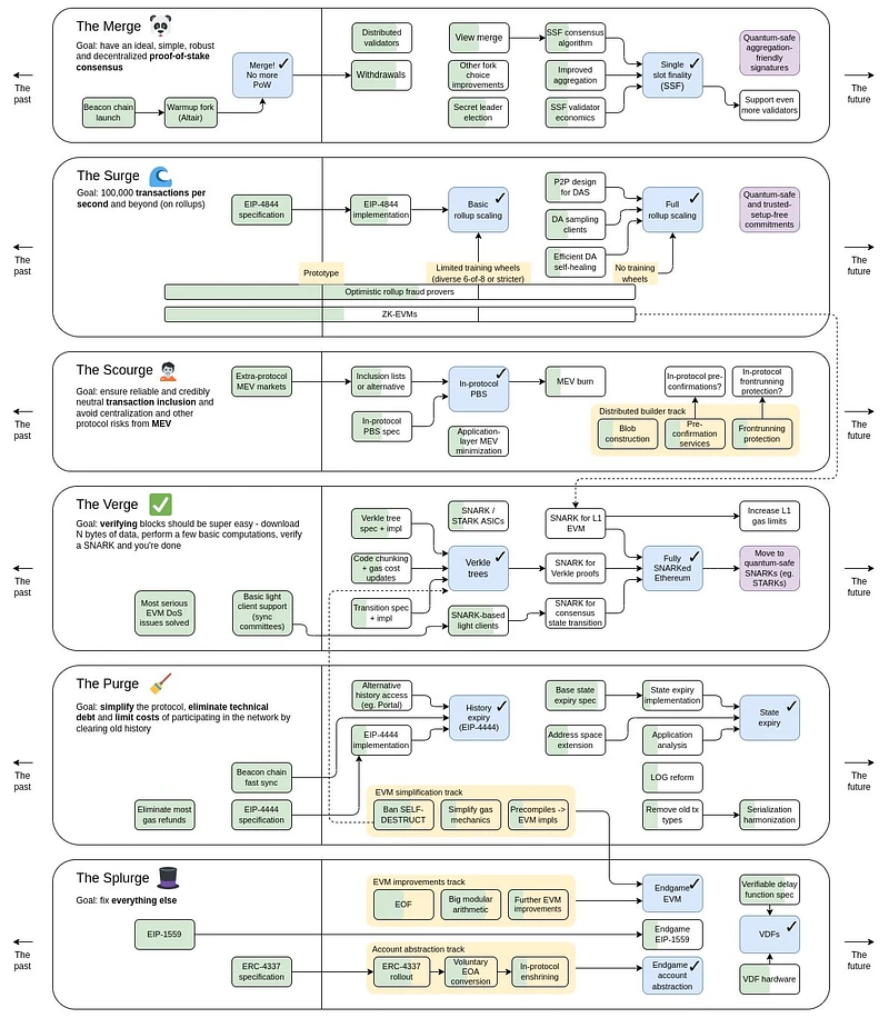
在 Vitalik 2022 年展示的以太坊未来路线图中,清晰的显示了继 The Merge 后,以太坊的下一阶段要实现的 The Surge 重点就是通过 EIP-4844 为L2进一步降低发布数据成本。这意味着以太坊只愿意分离执行层,而希望继续保持 DA 层、结算层及共识层的功能。

因此,这就不难解释为什么 EIP-4844 提案者及 L 2B EAT 不倾向于承认使用链下 DA 解决方案的扩容项目是L2了。

而待坎昆升级正式完成后,这些链下 DA 层项目(特别是 DA 公链)或许将会直接面对与以太坊的业务竞争,而到那时除了主打成本更低以外,它们又将如何提升自己的竞争力呢?

Celestia 选择在这时候发币激励开发者和链上活跃地址,或许也有抢占先机、笼络人心的战略考量。同时对于用户来说,未来在 DA 层的竞争中能否出现像 Optimism、Arbitrum 那样的大毛项目也值得期待。

免责声明:本站所有内容可能涉及项目风险事项,仅供科普与参考之用不构成任何投资建议。请理性看待,树立正确的投资理念,提高防范风险意识。建议在交互与持有之前,综合考虑各种相关因素,包括但不限于个人购买目的以及风险承受能力等。

版权须知:引用信息版权属于原媒体及作者。如未经鉴叔 J Club 同意,其他媒体、网站或个人不得转载本站文章,鉴叔 J Club 保留追究上述行为法律责任的权利。

参考资料:

【 1 】 PSE Trading:模块区块链新叙事——DA 层群雄逐鹿

【 2 】 The Ethereum Off-Chain Data Availability Landscape

【 3 】 Intro to EigenDA: Hyperscale Data Availability for Rollups

【 4 】 Proto-Danksharding FAQ

【 5 】 以太坊拥堵还有救?zkPorter:一种可组合的以太坊 Layer 2 扩容方案

【 6 】 Quantum Gravity Bridge: Secure Off-Chain Data Availability for Ethereum L2s with Celestia

【 7 】 Volition and the Emerging Data Availability spectrum

郑重声明:本文版权归原作者所有,转载文章仅为传播信息之目的,不构成任何投资建议,如有侵权行为,请第一时间联络我们修改或删除,多谢。

推荐文章

早报 | Lighter 24 小时交易量突破 110 亿美元;Circle Q3 财报公布;Strategy 美股市值跌破其 BTC 持仓价值

整理:ChainCatcher 重要资讯: 币安将停止币安直播平台服务,币安广场将继续提供直播服务...

139 2个月前

24H热门币种与要闻 | Sui将推出原生稳定币USDsui;美SEC拟推出基于Howey测试的代币分类法(11月13日)

1、CEX 热门币种 CEX 成交额 Top 10 及 24 小时涨跌幅: BNB -0.78%...

星球日报
153 2个月前

DAT的拐点?这12家财库公司代表mNav已跌破1

@OdailyChina @LeoAndCrypto 2025 年是 DAT 蓬勃发展的一年,自从...

星球日报
169 2个月前

解读 Fusaka 升级:扩容、降本、提速,以太坊的又一次「性能飞跃」

以太坊现货 ETF 在上周疲弱后重新录得净流入,市场情绪正逐步回暖。以太坊的下一次升级,也已经在路...

207 2个月前

美SEC主席最新演讲:告别混乱十年,加密监管进入清晰化时代

女士们、先生们,早上好!感谢你们的热情介绍,也感谢邀请我今天来到这里,我们将继续探讨美国如何引领下...

星球日报
184 2个月前

停摆结束=市场反弹?美股、黄金、BTC历次政府重启后表现全解析

原文作者:David,深潮 TechFlow 北京时间 11 月 13 日凌晨 5 点,一场持续...

星球日报
147 2个月前