坎昆升级能为L2带来哪些新机会?

2023-06-20 00:06:19

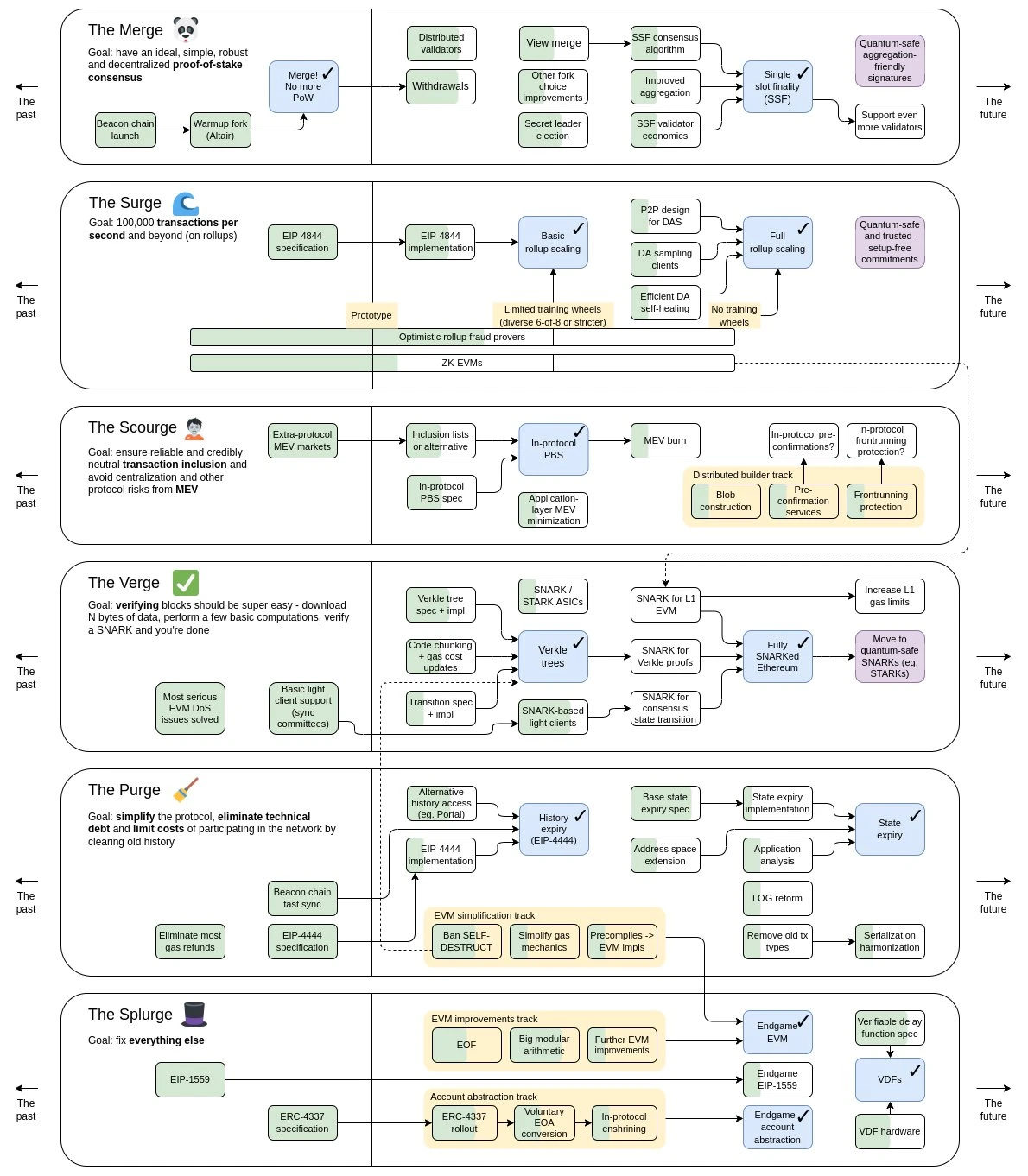
2023 年迎来了以太坊历史上两次重要的升级。首先是 4 13 日完成的上海升级。上海升级后,开放了信标链质押提款功能,使以太坊正式从 PoW 机制转变为 PoS 机制,这一升级成为以太坊升级路线图中的重要里程碑事件。现在,以太坊即将迎来坎昆升级,旨在增加更多的数据存储为 L2 降本增效,预计在现有基础上将 L2 的速度提高 10 100 倍同时降低成本。根据最新的以太坊核心开发人员会议,预计坎昆升级将在今年年底上线。

坎昆升级将如何为以太坊扩容提速,又将为 Layer 2 带来哪些新的发展机遇? R3PO 认为,通过坎昆升级, Layer 2 将更好地融入以太坊生态系统,为用户提供更快速、低成本的交易体验。无论是 Optimistic Rollup 还是 ZK Rollup ,它们都将受益于此次升级,共同推动以太坊生态的发展。

一、确定性的未来—— Layer 2

在以太坊联合创始人 Vitalik 最新的文章《 The Three Transitions 》中提出以太坊需要经历的三个主要技术过渡:向 L2 扩展过渡,每个人都转向 Rollup ;向钱包安全过渡,每个人都使用智能合约钱包;向隐私过渡,确保保护隐私的资金转移可行。

文章阐明了 L2 Rollup 的重要性, Vitalik 指出没有 L2 的发展,以太坊将因为高额的交易成本走向失败。与世界著名的交易系统 VISA 每秒可以处理几万笔交易的性能相比,每秒只能处理 15 笔交易的以太坊的性能实在是难以满足正常的交易需求。每笔交易 $ 3.75 的成本门槛,也使大量普通用户望而却步。

以太坊每天支持着大量的交易活动,随着生态的不断发展由于区块空间的限制,为了争夺有限的资源,网络变得日趋拥堵,以太坊第 1 层主网(Layer 1 )的费用高、速度低等问题逐渐显现,迫切需要降本提速。

如何为以太坊扩容提速一直是以太坊开发人员格外重视的问题。根据V神发布的以太坊路线图,上海升级解决共识机制的问题后,接着将重点解决扩容问题,目标是使以太坊网络的每秒处理交易量增加到 10 万笔以上。

目前针对以太坊的扩容方案有两种: Layer 2 和分片( Sharding ), Layer 2 是针对底层区块链( Layer 1 )扩容的一种链下解决方案,原理是将区块链上的请求放在链下执行,将实际发生的交易放在链下执行和计算,再将其通过以太坊上极少量的交易进行交易最终有效性的验证。目前主流的 Layer 2 的解决方案是 Rollup Rollup 的原理是将放在链上执行和计算的百余笔交易统一打包成一笔交易摘要,将该摘要数据发送给以太坊,只需要保存摘要数据而不需在以太坊链上进行完整的计算和存储,从而达到扩容的目的,通过这种方式可以在保证以太坊安全性的同时也实现扩容。

二、 Optimistic Rollup VS ZK Rollup

Rollup 主要分为 Optimistic Rollup (乐观 Rollup )和 ZK Rollup (零知识证明 Rollup )两种类型。

Optimistic Rollup ,采用的是欺诈证明机制。 系统默认对交易数据的可靠性进行执行,而无需进行有效性验证即可进入等待期。在等待期内,如果有任何节点提出异议并提供证据证明交易存在恶意行为,那么该交易将被取消。如果没有异议,等待期结束后,交易将被确认并写入区块。通过欺诈证明的交易方案,大规模的验证部署被省略,从而节省了计算资源,并确保了交易的准确性。目前知名的解决方案包括: Arbitrum Optimism

ZK Rollup ,采用的是零知识有效性证明的机制。 通过生成一个零知识证明来证明所有交易都是有效的,并将所有交易执行后的最终状态变化上传至以太坊。 ZK Rollup 不需要像 Optimism Rollup 那样上传压缩后的所有交易细节,只需要上传一个零知识证明和最终的状态变化的数据即可。 ZK Rollup 版图主要有 ZKsync Starkware Scroll 等。

Optimistic Rollup 的优劣

优势:

兼容性: Optimistic Rollup 相对容易支持通用型合约和兼容以太坊虚拟机( EVM ),使得开发者能够更轻松地进行应用开发和迁移。

劣势:

欺诈证明的时间延迟: 当出现恶意交易或争议时, Optimistic Rollup 的退出时间较长,通常为一周,这可能导致资金在一段时间内无法自由流动。

网络停滞: 当网络遇到争议时,整个 Optimistic Rollup 网络可能会出现停滞,导致交易无法顺利进行,这是由于需要等待异议的处理和验证。

ZK Rollup 的优劣

优势:

隐私保护: ZK Rollup 利用零知识证明技术,可以在保护用户隐私的同时验证交易的有效性。交易细节得以保密,只需验证证明的正确性,提供了更高的隐私保护级别。

安全性: ZK Rollup 的验证过程基于数学证明,具有强大的安全性保障。通过零知识证明,可以确保交易的有效性和一致性,无需公开交易的细节。

劣势:

计算成本: 生成和验证零知识证明需要大量的计算资源,因此, ZK Rollup 的计算成本相对较高,可能导致较长的处理时间和更高的计算开销。

有限的智能合约功能: 由于 ZK Rollup 的设计目标是优化交易处理,对于复杂的智能合约功能支持有限,某些复杂的合约可能无法直接在 ZK Rollup 上实现。

OP 由于开发难度小上线时间早的先发优势,目前 已占据市场 九成 以上 TVL ZK 系的市场份额较小, ZK 系需要更快的 建设 进度和生态建设,来参与用户增长的竞争。随着 Layer 2 生态逐渐成熟,在坎昆升级以后 Rollup 费用可以大幅下降,用户增长和生态建设可能是 ZK OP 系竞争的最关键致胜因素。

三、 Layer 2 的未来:坎昆升级引领下的前进之路

在前文中,我们比较了 Optimistic Rollup ZK Rollup 这两种 Layer 2 解决方案的优劣。随着以太坊的坎昆升级即将到来, Layer 2 将迎来新的发展机遇。坎昆升级是以太坊的重要里程碑,旨在提升可扩展性和性能。通过坎昆升级, Layer 2 将更好地融入以太坊生态系统,为用户提供更快速、低成本的交易体验。无论是 Optimistic Rollup 还是 ZK Rollup ,它们都将受益于升级所带来的改进。坎昆升级后以太坊 Layer 2 的速度将提高 10 100 倍同时也将降低交易成本,我们有理由期待 Layer 2 在以太坊中的广泛应用,将为实现高吞吐量、低成本的去中心化应用打开新的可能性。

1. 主要内容

坎昆升级包括五个 EIP ,旨在增加更多的数据存储和降低费用。升级以 EIP-4844 为核心,除此之外,还包括 EIP-1153 EIP-4788 EIP-5656 EIP-6780 四项改进提案。目前还没有升级的确切日期,但预计会在 2023 年底上线。

EIP-4844 : 作为坎昆升级的核心, EIP-4844 又被称为 Proto-Danksharding ,是围绕着 Rollup 展开的扩容方案。 EIP-4844 是以太坊扩容之路的第一步。升级之前 Rollup 数据被永久储存于以太坊之上,然后储存费用是昂贵的,用户为 Rollup 支付的交易成本 90% 是由于该储存成本导致。为此, EIP-4844 引入了一种全新的交易类型 ——Blob Transaction ,数据将迁移到“ Blob ”之被临时储存,储存时间大概为 1 个月,过后数据将被删除。要想将长期数据储存则由其他服务商根据实际需要进行储存。当 Blob 通过 Proto-Danksharding 成为以太坊协议的一部分之后,将可能在以太坊区块中添加更多的 Blob ,此时以太坊的吞吐量将又一次大幅扩展( >100 倍),同时交易成本也会下降。

其他入选的 EIP 包括:

EIP-1153 : 降低链上存储数据的费用,从而改善区块空间。

EIP-4788 : 改进跨链桥和权益池的设计。

EIP-5656 : 添加与以太坊虚拟机相关的次要代码更改。

EIP-6780 : 去除可能终止智能合约的代码。

2. 哪些机会值得关注?

(1 ) Layer 2 的宏大叙事

以太坊拥堵的时代背景也造就了最宏大的叙事。 当前 L2 生态总的 TVL 已经由年初增长一倍以上,达到 80 亿美元左右。

坎昆升级作为以太坊扩容之路的第一步,就将使 Layer 2 的以 10x 100x 地更快!更便宜! EIP-4844 的扩容和低费会利好各个 L2 生态, OP 生态会更加多样化, ZK 生态因为数据可用性增强而更加可用,让高成本难以运营的独立 layer 2 快速增长。受益于上链费用的降低, L2 生态 愈发丰富、用户数量也会增加。

在已上线的项目中,以 Arbitrum OP ,新秀 ZKsync 、老牌应用 dYdX 为龙头占据了当前 L2 的半壁江山。强者恒强,热门赛道的龙头协议在坎昆升级之后 具备 更大的潜力。

除了已经上线的项目外,即将上线主网的 Scroll Linea Taiko 等都值得关注。

此外, L2 更快的交易速度,更低的交易费用,必然会促使 L2 上项目的新一轮崛起。链上期货、链上期权等 受以太坊 TPS 低的影响,坎昆升级为此类交易速度要求高的项目如 GMX GNS 带来实质性的改善,发展 空间进一步扩大

2 )数据可用层 DA 赛道 由于 Blob 数据只能保存很短的时间,历史数据的调用存在问题。由此就会产生对去中心化存储的需求,同时 Layer 2 扩容方案也需要使用数据可用性层。此外,坎昆升级也将利好 L1 存储扩展网络,如 EthStorage Arweave Filecoin 以太坊 DA 层项目。

3. Layer 2 走向何方?

在可以预知的未来,随着坎昆升级吹响的以太坊扩容的号角,扩容将提供更高的吞吐量和更低的交易费用。这将使得 Layer 2 应用能够处理更多的交易,并为用户提供更快速、即时的交易确认。无论是在金融领域进行支付和结算,还是在游戏和 NFT Layer 2 的高性能将为用户提供更加顺畅和高效的体验。

然而,技术进步并不能单独吸引用户。为了实现 Layer 2 的真正繁荣,创新性的应用是必不可少的。根据 L2beat 数据,当前已经上线加上研发中等待上线的 Layer 2 已达 29 条,其中 Arbtirum One Optimisim zkSync Era dYdX 所占市场份额就已达 92.75% ,其他 L2 瓜分着残余的 6.25% 的市场份额。

好比是花费了大量时间精力修的一条条 高速公路,可是 因为没有需求导致 在高速上 行驶 的车 寥寥无几,这是大多 L2 普遍面对的问题。没有优质的应用, L2 的价值无法体现, Arbitrum 正是由于 GMX DeFi 应用的崛起才逐渐打造繁荣的生态。只有通过开发出更加便捷、 创新 、实用的应用,满足用户的需求,才能真正吸引用户的关注和参与。这需要开发者和创业者在 Layer 2 上进行大胆尝试和创新,结合 Layer 2 的优势,打造出独特而有吸引力的应用场景。只有这样, Layer 2 才能真正融入用户的生活。因此, 未来 除了技术的发展,用户迁移和应用的推广也是 Layer 2 未来成功的关键因素。

Reference

1. https://vitalik.eth.limo/general/2023/06/09/three_transitions.html

2. https://ethereum-magicians.org/t/a-rollup-centric-ethereum-roadmap/4698

https://www.datawallet.com/crypto/zk-rollups-vs-optimistic-rollups

3. https://www.coindesk.com/tech/2023/06/08/ethereum-developers-cement-final-lineup-of-changes-in-dencun-upgrade/

4. https://l 2b eat.com/scaling/tvl#upcoming

5. https://ethereum.org/zh/layer-2/

6. https://medium.com/bitcoin-news-today-gambling-news/ethereums-cancun-deneb-upgrade-everything-you-need-to-know-3e67439a036

版权声明:如需转载欢迎加小助理微信沟通,未经允许转载、洗稿、我方将保留追究法律责任的权利。

免责声明:市场有风险,投资需谨慎。请读者在考虑本文中的任何意见、观点或结论时严格遵守所在地法律法规,以上内容不构成任何投资建议。

郑重声明:本文版权归原作者所有,转载文章仅为传播信息之目的,不构成任何投资建议,如有侵权行为,请第一时间联络我们修改或删除,多谢。

推荐文章

早报 | Lighter 24 小时交易量突破 110 亿美元;Circle Q3 财报公布;Strategy 美股市值跌破其 BTC 持仓价值

整理:ChainCatcher 重要资讯: 币安将停止币安直播平台服务,币安广场将继续提供直播服务...

140 2个月前

24H热门币种与要闻 | Sui将推出原生稳定币USDsui;美SEC拟推出基于Howey测试的代币分类法(11月13日)

1、CEX 热门币种 CEX 成交额 Top 10 及 24 小时涨跌幅: BNB -0.78%...

星球日报
154 2个月前

DAT的拐点?这12家财库公司代表mNav已跌破1

@OdailyChina @LeoAndCrypto 2025 年是 DAT 蓬勃发展的一年,自从...

星球日报
169 2个月前

解读 Fusaka 升级:扩容、降本、提速,以太坊的又一次「性能飞跃」

以太坊现货 ETF 在上周疲弱后重新录得净流入,市场情绪正逐步回暖。以太坊的下一次升级,也已经在路...

208 2个月前

美SEC主席最新演讲:告别混乱十年,加密监管进入清晰化时代

女士们、先生们,早上好!感谢你们的热情介绍,也感谢邀请我今天来到这里,我们将继续探讨美国如何引领下...

星球日报
185 2个月前

停摆结束=市场反弹?美股、黄金、BTC历次政府重启后表现全解析

原文作者:David,深潮 TechFlow 北京时间 11 月 13 日凌晨 5 点,一场持续...

星球日报
149 2个月前