去中心化利率平台Strips Finance交易及流动性挖矿细则与教程
原文标题:《Strips 开启流动性挖矿/交易挖矿》
原文来源:StripsFinance
挖矿奖励细则

Strips 经济模型
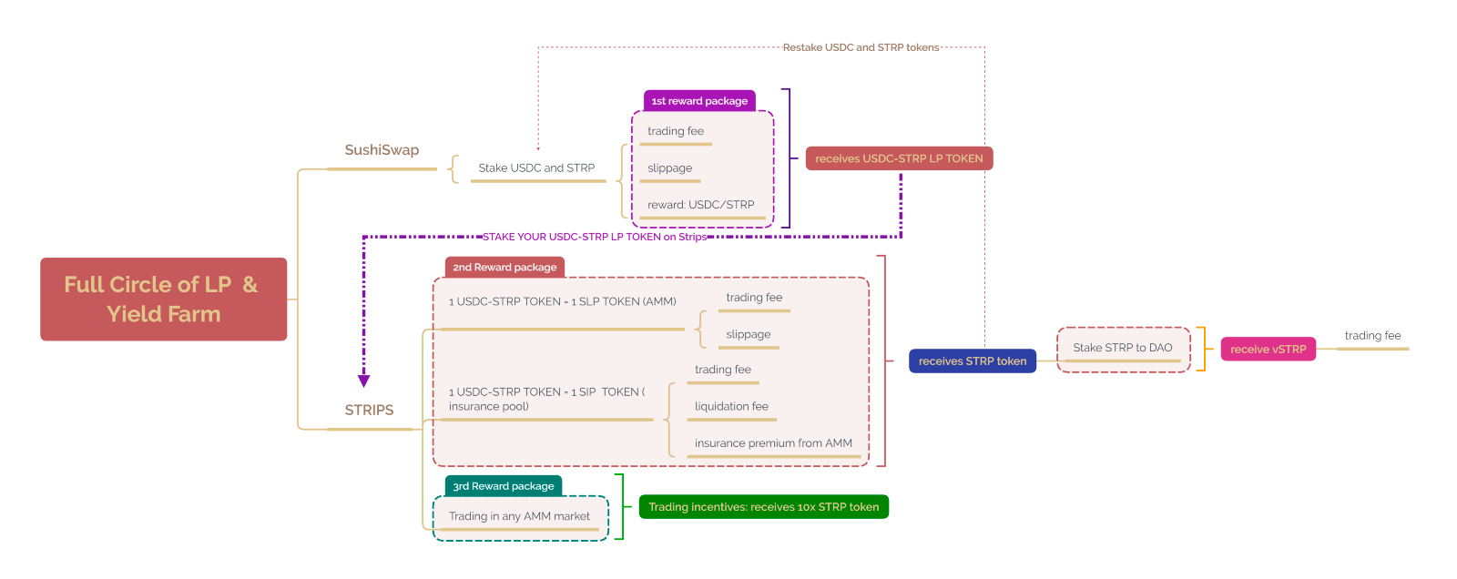
交易挖矿奖励实时分配到每个市场。每个交易员开仓新的头寸时,都会累积:
交易累计头寸+ = |头寸| (1 + 交易员质押的 LP / LP 质押的总数)

AMM 累计头寸+ = |头寸|(1+ 交易员质押 LP / 总 LP 质押)

在上面的公式中,(1 + 交易员抵押 LP / 总 LP 抵押)是交易挖矿的提升乘数。这用于增加在同一市场上的交易员的回报。交易的同时参与质押将获得最多的奖励,因此我们鼓励大家进行交易和质押同时进行。
交易奖励 APY%

对于每个 AMM 市场,每个交易员将根据其累积的有效交易量分得交易奖励。
我们可能会按月重新评估交易奖励的分配。一开始,分配给交易挖矿、AMM 质押和保险池的奖励按 1 : 1 : 1.5 的比例分配
交易员(Trader)将根据其非洗盘交易量累积交易奖励。所有 AMM 市场的总交易奖励将约为 13,328,285 个 STRP Token,占 STRP 总供应量的 13.3%。
在每个市场中,质押用户(Staker)将累积与其质押数量成比例的质押奖励。所有 AMM 市场的总质押奖励将约为 13,328,285 个 STRP Token ,占 STRP 总供应量的 13.3%。
分配给保险池的总质押奖励将持续三年,约为 19,992,428 个 STRP Token ,占 STRP 总供应量的 19.9%。
分配时间表以及分配比例可能会根据协议的发展阶段而有所变化。
交易量按照每日累积和每日重置。每天结束时,每个交易员的累计交易量以及市场总的累计交易量将被重置为零。这样设计原因有几个:
首先,如果发现奖励系统被滥用,可以在迅速重新调整下一轮的奖励。
其次,我们希望鼓励公平使用我们的协议,并在 Strips 上建立一个公平的竞争环境。为了做到这一点,每天更新奖励积累更公平。
一旦交易员停止在 Strips 上交易超过 1 天后,交易员将不再获得任何交易奖励。
总而言之,用户在 Strips 上交易和下注的次数越多,他/她将获得的奖励就越多。交易员将与参与 staking 的人一样获得奖励,质押和交易同时参与将获得最多的奖励。(交易员可以使用杠杆来增加他们的交易量,从而增加交易回报。)
洗盘交易(wash trading)
为了鼓励健康的市场并防止交易刷量,每笔交易需至少持仓 10 个区块才可以获得奖励。
当每个交易员平仓或部分平仓或被强平时,
我们将会更新:交易间隔 = 当前 block 上笔交易 block
交易员
如果交易间隔小于 10 个区块,那么我们将这笔交易归类为洗盘交易,该笔交易的交易奖励为 0。如果交易间隔大于 10 个区块,则交易员的累计交易量将照常增加。
AMM
AMM 包括其累计交易量中的所有交易。由于洗盘交易仍向 LP 持有者支付交易费用,因此这些交易量仍然有效。因此,洗盘交易有利于 LP 持有者,同时惩罚洗盘交易。
我们将监控 Token 分发的速度:洗盘交易将不会得到 STRP 奖励。
第二部分「教程部分」
设置 Arbitrum 网络
为了质押 Strips,您必须首先将您的 STRP 和 USDC 连接到 Arbitrum 主网。按照下面的指南
将 Arbitrum 添加到您的 metamask 钱包的另一种(最快)方法是访问https://app.strips.finance并连接您的 metamask 钱包。
将 token 添加到您的 metamask 钱包(此处为指南):
STRP(Aribitrum):0x326c33fd1113c1f29b35b4407f3d6312a8518431
USDC (Aribitrum) : 0xff970a61a04b1ca14834a43f5de4533ebddb5cc8
第 1 步—添加 Arbitrum 网络
将 Arbitrum 添加到您的 metamask 钱包的另一种(最快)方法是访问https://app.strips.finance并连接您的 metamask 钱包。

或者,您可以在 metamask 钱包中 设置 网络 添加网络中添加网络详细信息并填写详细信息:
网络名称:Arbitrum Mainnet
新的 RPC 网址: https ://arb1.arbitrum.io/rpc
链号: 42161
符号: ETH
区块浏览器 URL:https ://arbiscan.io/
第 2 步—将以太坊连接到 Arbitrum
前往https://bridge.arbitrum.io/ 并切换到以太坊主网网络

输入您希望跨链到 Arbitrum 的 ETH 数量,然后点击存款

交易大约需要 10-15 分钟才能完成。
切换到 Arbitrum 主网网络,您的 ETH 应该会显示在您的钱包中。

第 3 步—将 USDC 或 STRP 跨链到 Arbitrum
一旦您成功将一些 ETH 跨链到 Arbitrum,您就可以将 USDC 和 STRP 跨链到 Aribtrum,以便开始在 Strips 上进行交易和质押。

前往https://bridge.arbitrum.io/ 并切换到以太坊主网网络 选择 Token 从 Token 列表中选择 STRP 或 USDC 并重复步骤 2
交易大约需要 10-15 分钟才能完成。
切换到 Arbitrum 主网网络,您的 STRP 应该会显示在您的钱包中。
在 strips 上质押(stake)
在您可以质押您的 STRP-USDC LP Token 以获得 $STRP 奖励之前,您必须首先拥有 LP Token 。要获得 STRP-USDC LP Token ,您必须首先向 Arbitrum 上的 STRP-USDC 流动性池提供流动性。请注意,只有在 Arbitrum 上质押的 STRP-USDC LP 才能被接受为质押 Token !

以下是有关如何执行所有这些操作的指南:
将流动性添加到 STRP-USfDC 池(Arbitrum)
要为 SushiSwap STRP-USDC 池(Arbitrum)增加流动性,请按照以下步骤操作:
将您的网络切换到 Arbitrum
转到SushiSwap 的添加流动性页面指定您想向流动资金池添加多少 STRP-USDC
请记住,当您提供流动性时,两种资产的总价值应该是相等的 50:50 比例
如果这是您第一次在 SushiSwap 上为这些资产提供流动性,请单击「Approve STRP」,您应该会在您的 Web3 钱包中收到一个弹出通知以接受交易

将出现一个弹出窗口,显示您将收到的 LP Token 。点击「Confirm Supply」

在您的 Web3 钱包上单击确认

您的 LP Token 和池份额将显示在 SushiSwap 流动性页面的底部

质押 STRP-USDC LP Token
要质押 SushiSwap STRP-USDC LP Token ,请按照以下步骤操作:
进入质押页面点击您选择的 STRP-USDC 质押池

指定您要质押的 Token 数量,然后单击存款。

点击存款后,您应该会在您的 Web3 钱包中收到一个弹出通知以接受交易。点击确认并等待交易处理完毕。
现在你已经在赚取 STRP 奖励了!
领取 STRP 奖励
要领取您的 STRP 奖励,请按照以下步骤操作:
进入质押页面点击页面右上角的认领按钮

在您的 web3 钱包上单击确认。您现在已经领取了您的 STRP 奖励!

Strips 交易
交易画面
在交易屏幕上,每个区域代表与您的交易相关的不同信息。
下拉显示市场菜单当前市场信息交易员头寸输入窗格市价单历史窗格当前交易员头寸窗格价格图表

下拉显示市场菜单

单击并滚动以从不同的市场选项中进行选择
重要的相关市场信息
当前市场信息显示如下信息
固定利率:Strips Finance 当前的「固定」市场利率报价。
浮动利率:当前交易所或协议「浮动」市场利率报价。
TVL:STRIPS AMM 中的当前总体积液体。
24HR 交易量:当前市场的 USDC 交易量。

交易员头寸输入
交易员头寸输入部分显示:
固定利率:Strips Finance 当前的「固定」市场利率报价。
杠杆菜单:您可以设置从 1 倍到 10 倍的杠杆。请记住,如果您的保证金比率过高,杠杆可能会导致您的抵押品被清算。
头寸大小:这是您根据所选择的杠杆选项可以持有的最大头寸
多头:进入多头头寸并支付当前固定利率以获得浮动利率。
空头:进入空头头寸并支付浮动利率以获得当前固定利率。

订单历史
订单历史窗口显示之前完成的市场订单。
固定汇率百分比显示入场时的市场汇率。Notional 显示进入时的头寸数量。绿色向上箭头显示输入的多头头寸。红色向下箭头显示输入的空头头寸。

空缺职位
未平仓头寸屏幕显示有关您当前未平仓头寸的信息
市场:您的头寸所在的市场市场汇率:当前的固定市场汇率。
Floating Rate : 当前的浮动市场汇率。
Notional:您的头寸大小。
Side:您输入的位置方向。
Avg Entry Price : 进入时您头寸的入场价格。
保证金比率:您的保证金百分比。这是您的头寸规模与杠杆的比率。保证金比率越低,您的保证金风险越大。如果低于 5%,您就有被清算的危险。未实现盈亏:当您平仓时您将获得的当前盈亏值。

价格图表
Strips Finance 提供的价格图表具有与 Tradingview 相同的工具。
左侧栏包含从趋势线到斐波那契回撤工具的所有基本图表工具。Tradingview 对此有很好的教程。图表顶部允许您更改显示的时间段、添加指标、添加模板和屏幕截图。该图表显示了市场历史价格/汇率的折线图以及下方的交易量指标。橙色线代表市场进入的头寸。您可以在图表上使用鼠标滚动来放大/缩小。

开仓
要建仓,您必须首先在您的钱包中持有 USDC。
设置杠杆并输入所需的头寸大小。我们想长,所以我们点击长按钮。

请注意确认您的选择的弹出窗口,然后单击确认长按钮。

您的钱包将弹出请求确认您的订单。点击确认。

您的头寸将显示在确认您的交易的未平仓头寸部分。

平仓
为了关闭您的头寸,您必须前往未平仓头寸部分。在未结头寸部分,您必须单击红色的关闭按钮。

请注意为您提供选项的弹出窗口。输入所需金额并点击平仓。最大滑点必须小于将发生的滑点。

您的钱包将弹出请求确认您的订单。点击确认完成关闭。

注意:清算线
如果您的保证金比率低于 5%,您的头寸可能会被清算。您可以在头寸窗口的「已清算头寸」选项卡中找到您的已被清算的头寸。

郑重声明:本文版权归原作者所有,转载文章仅为传播信息之目的,不构成任何投资建议,如有侵权行为,请第一时间联络我们修改或删除,多谢。
早报 | Lighter 24 小时交易量突破 110 亿美元;Circle Q3 财报公布;Strategy 美股市值跌破其 BTC 持仓价值
整理:ChainCatcher 重要资讯: 币安将停止币安直播平台服务,币安广场将继续提供直播服务...
24H热门币种与要闻 | Sui将推出原生稳定币USDsui;美SEC拟推出基于Howey测试的代币分类法(11月13日)
1、CEX 热门币种 CEX 成交额 Top 10 及 24 小时涨跌幅: BNB -0.78%...